325x
004041
2024-01-17
Especificações de dimensionamento

Barras

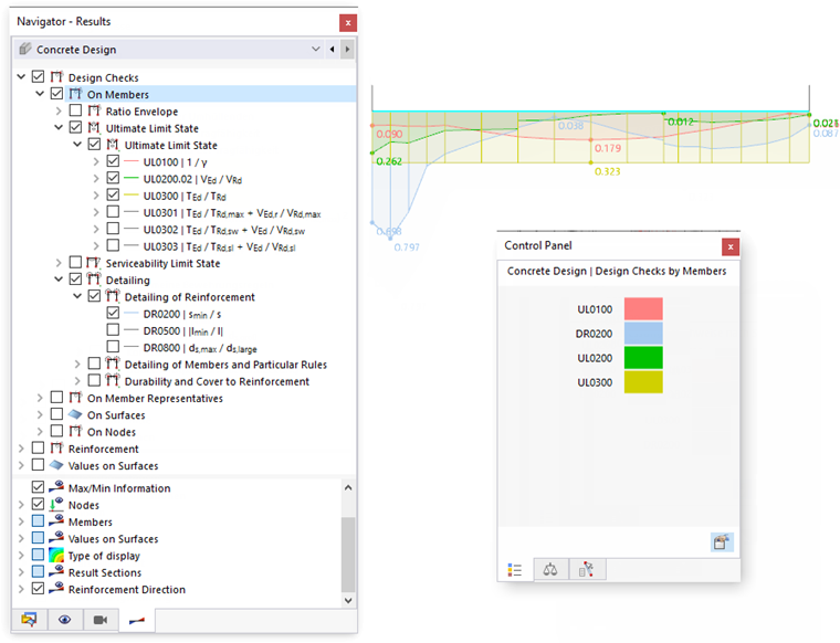
No navegador ' - Resultados ', especifique os resultados do dimensionamento das relações que devem ser exibidas graficamente nas barras. O utilizador pode escolher entre os tipos de dimensionamento específicos para o estado limite último, estado limite de utilização e para os detalhes da armadura geral e regras de dimensionamento.

A utilização máxima do tipo de dimensionamento selecionado é apresentada para cada posição de barra.

Painel de controlo

Se são selecionados vários dimensionamentos, as relações de dimensionamento são exibidas em combinação para cada tipo de dimensionamento. As atribuições de cores são apresentadas no painel de controlo. Desta forma, é possível identificar rapidamente o tipo de dimensionamento relevante.

Envolvente de relação

Com a categoria 'Utilização de envolvente', pode controlar se as curvas dos dimensionamentos individuais ou os resultados máximos serão exibidos. Se você seleciona a caixa de seleção, os valores extremos dos critérios de dimensionamento são criados como "envolventes" e exibidos nas barras. Um ciclo de utilização descontínuo é típico. A imagem a seguir mostra a envolvente dos dimensionamentos selecionados na imagem Mostrar dimensionamentos combinados .

Com a opção ' Comprimento máx. de todos os valores ', são resumidos os resultados máximos de todos os tipos de dimensionamento. Isto oferece uma visão geral das relações de dimensionamento e permite utilizar os resultados para a documentação.

Representação dos resultados

A categoria 'Barras' na área inferior do navegador oferece várias opções para adaptar a exibição dos resultados. Pode apresentar a progressão dos dimensionamentos com ou sem hachura, mostrar todos os valores dos pontos de dimensionamento ou apenas mostrar o valor extremo de todas as barras.

Com o tipo de representação 'Com diagrama', é possível obter uma exibição com gradação de cores da utilização. Corresponde à representação das deformações ou forças internas, tal como são conhecidas da análise estática.

Capítulo principal