469x
005930
2025-01-21
Расчетные характеристики

Тип расчёта

Анализ 'Тип анализа' предварительно настроен в соответствии с категорией загружения.

Статический анализ

Стандартная настройка для типа анализа - это 'Статический анализ', как показано на следующем изображении.

Статический анализ | Ползучесть и усадка (линейно)

Если для доп. функционала расчета железобетона активирован дополнительный модуль Нелинейное поведение материала, то доступен тип анализа 'Статический анализ | Ползучесть и усадка (линейно)'. Этот тип анализа расширяет статический анализ с учетом ползучести и усадки. Ползучесть и усадка уже учитываются в анализе методом конечных элементов. Для этого необходимо указать начало и конец загрузки.

Подробности о методах учета ползучести и усадки в данном типе анализа можно найти в главе Временное поведение.

Совет

Тип анализа "Статический анализ | Ползучесть и усадка (линейно)" при необходимости можно настроить в ассистенте комбинаций. Это позволяет установить этот тип для всех комбинаций, генерируемых соответствующим ассистентом.

Ползучесть от постоянной нагрузки

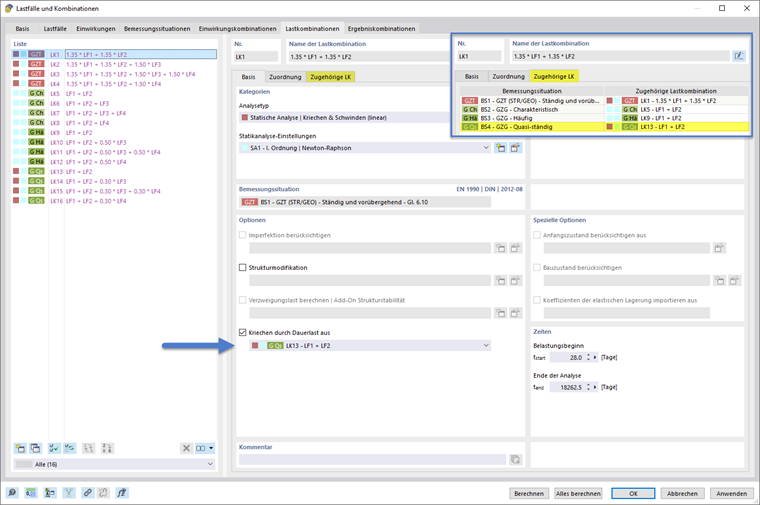
Специально для анализа с линейной ползучестью доступна опция, позволяющая определить вызывающую ползучесть постоянную нагрузку. Это подчеркнуто на следующем изображении.

Такая опция позволяет рассчитать ползучесть для постоянно действующей доли текущей комбинации нагрузок, в то время как оставшаяся нагрузка рассчитывается без учета ползучести.

Уровень нагрузки из комбинации нагрузок, заданной в данной опции, принимается для проведения первого этапа анализа, учитывающего ползучесть. Затем для оставшихся долей нагрузок текущей комбинации, которые превышают постоянный уровень и не являются вызывающими ползучесть, проводится анализ без учета ползучести.

Ассистент комбинаций для типа анализа и постоянной нагрузки

Настройки типа анализа и вызывающей ползучесть нагрузки могут быть сделаны вручную, как показано в предыдущем разделе. Однако также можно задать эти настройки в ассистенте комбинаций, чтобы учитывать желаемые настройки при генерации комбинаций.

Тип анализа

В ассистенте комбинаций в основном регистре можно выбрать тип статического анализа, как показано на втором изображении следующей серии изображений. Если выбран тип "Статический анализ | Ползучесть и усадка (линейно)", появляется дополнительный регистр "Ползучесть и усадка". Этот регистр структурирован с разделами для ввода сроков и вызывающей ползучесть постоянной нагрузки. Это показано на первом изображении последующей серии изображений.

Ползучесть от постоянной нагрузки

Если в разделе "Ползучесть и усадка" в поднастройках выбрано Ползучесть от постоянной нагрузки (1), то становятся доступны два варианта определения вызывающей ползучесть нагрузки. Можно выбрать либо конкретный случай нагрузки или определенные комбинации нагрузок (2). Альтернативно, можно выбрать ситуацию расчета. В этом случае для комбинации будет назначена соответствующая комбинация нагрузок выбранной ситуации расчета (3).

При выборе опции "Соответствующая комбинация нагрузок ситуации расчета" автоматически устанавливаются соответствующие комбинации нагрузок установленной ситуации расчета как постоянная нагрузка для сгенерированных комбинаций нагрузок. Это показано на следующей серии изображений на примере случая, когда выбрана ситуация расчета "BS 4 - ГЗГ - Квази-постоянная".

  • Для всех ЛК, которые создаются из текущего ассистента комбинаций и не относятся к выбранной как постоянная нагрузка ситуации расчета 4, устанавливается соответствующая ЛК ситуации расчета 4, как показано на примере изображений 1 и 2.
  • Для всех ЛК, которые создаются из текущего ассистента комбинаций и относятся к выбранной как постоянная нагрузка ситуации расчета 4, опция "Ползучесть от постоянной нагрузки" не активируется. Поскольку эти ЛК сами отвечают постоянному уровню нагрузки. Это наглядно показано на примере изображения 3 следующей серии изображений.

Если у вас не заполнены соответствующие комбинации нагрузок, вы можете активировать опцию "Автоматически сопоставлять соответствующие комбинации нагрузок" в основе вкладки диалогового окна ввода "Случаи нагрузок и комбинации". Альтернативно, можно вручную задать соответствующие комбинации нагрузок.

Исходная глава