325x
004041
2024-01-17

Members

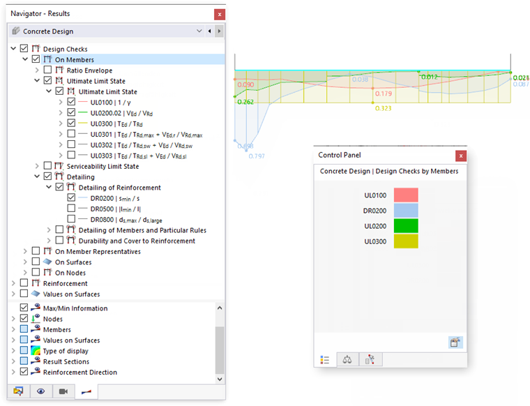
In the "Navigator - Results", specify the design results of the ratios that should be displayed graphically on the members. You can select from the specific types of design for the ultimate limit state, the serviceability limit state, and the detailing of the general reinforcement and design rules.

The maximum design ratio of the selected design type is shown for each member location.

Control Panel

If you select several design checks, the design ratios are displayed in combination for each design type. The color assignments are shown in the control panel. In this way, you can quickly identify the relevant design type.

Ratio Envelope

The "Ratio Envelope" category allows you to control whether to display the distributions of the individual design checks or the maximum results. If you select the check box, the extreme values of the design criteria are generated as "envelopes" and displayed on the members. In this case, a discontinuous distribution of the design ratios is typical. The following image shows the envelope of the design checks selected in the image Disaplying Combined Design Checks.

Use the "Max. of all values" option to show the maximum results of all design types. This gives you an overview of the design ratios and allows you to use these results for documentation.

Result Display

The "Members" category in the lower navigator area provides you with various options for adapting the result display. You can display the distribution of the design checks with or without hatching, show all the values of the design locations, or display only the extreme value of all members.

The "With Diagram" type of display allows you to achieve a color-graded display of the design ratios. It corresponds to the display of the deformations or internal forces, as known from the structural analysis.

Parent Chapter