1415x
000561
2024-01-18

设计验算详细信息

在结果表 “混凝土设计” 的结果表中,可以使用以下方法之一打开设计验算详情:

  • 按键 验算细节 表格工具栏中的
  • 双击结果行

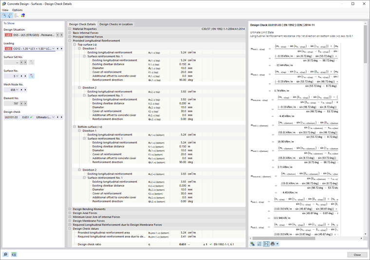
出现“设计验算详细信息”对话框。 在这里显示计算公式,包括中间的计算结果或者与表格中所选结果相一致的配筋率。

详细的计算结果在中间区域显示,在右侧是设计验算公式。

显示

在左侧区域中,您可以指定在打开对话框时选择表格行的参数。 可以检查设计状况、主导对象和设计规范。

如果你想检查不同情况的细节,你可以随时在选择列表中调整参数 - 设计状况、荷载、对象、位置或网格节点、设计。 在【计算结果类型】对话框中可以找到适用于所有计算结果类型的选项。 例如,如果您只设计了杆件,则不会显示杆件集和面的选项。 在面的设计验算详情对话框中也无法切换到杆件设计验算。 在这种情况下,请在程序中选择相应的结果表,而无需关闭'设计详细信息'对话框。

如果用户想检查另一个对象的结果,可以使用按钮删除杆件或面。 选择单独 在工作窗口中创建

对于杆件集的结果,在杆件列表中只有属于该杆件集的杆件编号可供选择。 如果点击杆件集按钮, 杆件组开始的绝对坐标 选项,'杆件位置 x' 是指杆件集的始端。 如果未激活,则 x 位置是所选杆件的始端。 如果在该列表中为“杆件集编号”选择了 " -- ",那么在该列表中会列出没有杆件集编号的杆件。

在杆件截面承载力设计验算详情中,可以用交互作用图显示内力设计值之间的关系。 在“相互作用图”复选框中勾选“相互作用图”,并定义相关参数。

您可以在交互图选项卡中查看该图表。

设计验算详细信息

设计验算详情选项卡的中间区域中以树形结构列出了最重要的输入参数、中间值和设计结果(见图{%! 由此您可以了解所进行的设计验算和确定的配筋区域。

此外,用户还可以在右侧查看设计公式中的中间值。 当点击进入“设计值”类别时,相应的设计公式会出现在框中突出显示。

构件设计的位置

位置设计验算选项卡中,列出所有在 x 位置或网格点上进行的设计验算。 它可以让您快速了解各种设计类型的利用率。

如果点击某行,那么相应的公式会显示在右侧。 用户可以在“设计验算详细信息”选项卡中双击查看中间值和计算结果。

交互图表

用户在"显示"部分中勾选了"相互作用图"后,位于杆件设计验算详细中的【相互作用图】选项卡中可以找到相关选项卡。 })。

重要

只有影响截面承载能力极限状态的配筋设置和配筋才会产生相关性图表。

相关图表显示了哪些弯矩和轴力的配置会导致达到承载力极限状态
钢筋截面的截面尺寸。 得出的结果可以作为承载能力极限状态设计的设计基础。

在对话框的“显示”部分中,指定要显示哪个交互图。 除了与截面的局部坐标轴(My -N 和 Mz -N)相关的关系图外,还可以通过生成弯矩向量来创建截面 Mres -N的相关性图表。 此外,“二割刚度”和“切线刚度”可以用图形和表格显示。 使用“3D 剖面图”复选框可以控制剖面是否也在三维相互作用图中显示。

在二维图表的右侧表格中显示了承载能力极限状态的数值对。 该表格是动态链接到图表中的,因此所选的限制点也会显示在图表中。

设计验算公式

右侧部分显示了用于确定计算中间值和最终设计验算的主要公式。 当单击公式时,会在“设计验算详细信息”的“设计值”类别中选择相应的行。 按钮 切换公式视图 使用下部的按钮,可以在公式符号和数值之间切换 汇总公式视图 按照上述设计公式将其简化显示。

您可以使用文档中的公式进行计算。 在表格中 立即打印 有多种打印输出选项。

在表格中 模型视图 在公式和模型视图之间切换 这样,用户可以快速地在模型中找到设计位置。

菜单 "视图"和"选项"

“设计验算详细信息”对话框提供的菜单功能可以打开更多对话框,以便评估结果或对视图进行控制。 或者可以使用相应的按钮。 这些按钮具有以下功能:

按键 功能
在图形中选择对象 将设计验算详细信息与表格中选定的对象同步
在表格中显示对象 将结果表与设计验算详情的选择同步
关系刻度 位置中的选项卡 设计 显示或隐藏彩色关系刻度
剖面图 打开截面结果图窗口
信息 打开有关混凝土材料属性的窗口
截面信息 打开包含截面属性的对话框。
结果图 打开{%! 004058 结果图]]对话框

上级章节