382x
000553
2024-02-05

打印报告

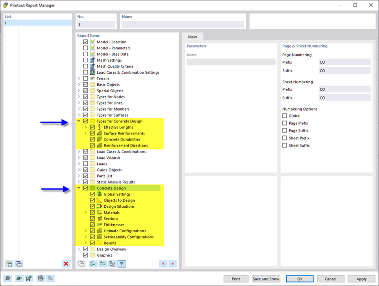
在打印报告管理器中您可以找到在程序界面中显示的所有混凝土设计表格。

除了用于{%//000529 混凝土设计类型]]、杆件和面利用率、杆件上的{%//004019 钢筋]]、{%//004022 钢筋面上的配筋 ]] 以及必要时还会在节点导航器中显示 {%/02024 节点上的配筋]]。 使用复选框可以定义文档所需的表格。

筛选选项是另一种自定义表格输出的方法。 可以根据某些标准对结果进行筛选:

{%//000561 设计详细信息]]与公式和交互图也可以集成在打印报告中。 使用'验算详细信息'对话框中的 立即打印 列表按钮中的相应选项。

在打印报告的打印预览中,您可以检查数据,排列数据,添加图形和文本。

提示

关于打印报告的功能在手册中的]] RFEM 用户手册.

上级章节