1415x
000561
18-01-2024
Especificaciones de cálculo

Detalles de verificación

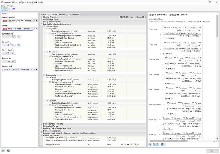
En las tablas de resultados de la categoría "Cálculo de hormigón", puede abrir los detalles de la comprobación de cálculo utilizando una de las siguientes opciones:

  • Botón Detalles de verificación en la barra de herramientas de la tabla
  • Hacer doble clic en una fila de resultados

Aparece el cuadro de diálogo "Detalles de comprobación de diseño". Muestra las ecuaciones de cálculo, incluidos los resultados intermedios del cálculo o la armadura que se aplican al resultado seleccionado en la tabla.

Puede ver los resultados detallados en el área central y las fórmulas de comprobación de diseño en la columna de la derecha.

Visualización

En la sección de la izquierda, puede especificar los parámetros de la fila de la tabla que se selecciona al abrir el cuadro de diálogo. De este modo, puede comprobar la situación de proyecto, los objetos determinantes y el criterio de cálculo.

Si desea comprobar los detalles para una constelación de casos diferente, siempre puede ajustar los parámetros en las listas de selección - situación de proyecto, carga, objeto, posición x o nudos de malla, cálculo. Hay opciones de selección para todos los tipos de resultados calculados. Por ejemplo, si solo tiene barras calculadas, no se muestran opciones para conjuntos de barras y superficies. Además, no puede cambiar a las comprobaciones de diseño de barras en los Detalles de comprobación de diseño de superficies. En este caso, seleccione la tabla de resultados correspondiente en el programa sin cerrar el cuadro de diálogo 'Detalles de cálculo'.

Si desea comprobar los resultados de otro objeto, puede quitar la barra o superficie con el botón Seleccionar individualmente en la ventana de trabajo.

Para los resultados de un conjunto de barras, solo los números de barra que pertenecen a este conjunto de barras están disponibles para su selección en la lista de barras. Si hace clic en el botón para un conjunto de barras, Coordenadas absolutas desde el inicio del conjunto de barras opción, la 'posición de la barra x' se refiere al inicio del conjunto de barras. Si está inactivo, la posición de x se refiere al inicio de la barra seleccionada. Las barras calculadas sin un conjunto de barras están disponibles en la lista si selecciona la entrada "--" para el "Conjunto de barras núm.".

En los detalles de comprobación de diseño de la barra de la resistencia de la sección, tiene la opción de mostrar la relación entre los esfuerzos internos de cálculo en un diagrama de interacción. Seleccione la casilla de verificación "Diagrama de interacción" y defina los parámetros para este diagrama.

Puede evaluar el diagrama en la pestaña Diagrama de interacción.

Detalles de verificación

Los parámetros de entrada, los valores intermedios y los resultados de cálculo más importantes se enumeran en una estructura de árbol en la pestaña Detalles de comprobación de cálculo en el área central (véase la imagen Detalles de comprobación de cálculo de la armadura longitudinal). Por lo tanto, puede comprender las comprobaciones de diseño realizadas y las áreas de armadura determinadas en detalle.

También puede comprobar los valores intermedios en las fórmulas de cálculo a la derecha. Al hacer clic en una fila de la categoría "Valores de cálculo", se resalta la fórmula de cálculo correspondiente en el cuadro.

Verificaciones en posición

En la pestaña Comprobaciones de diseño en la posición, se enumeran todas las comprobaciones de diseño realizadas en la posición x o en los puntos de la malla. Le ofrece una visión general rápida de las razones de tensiones de los distintos tipos de cálculo.

Si hace clic en una fila, se muestra la fórmula de cálculo correspondiente a la derecha. Haga doble clic en una fila para abrir la pestaña "Detalles de comprobación de cálculo", donde puede comprobar los valores intermedios y los resultados del cálculo.

diagrama de interacción

La pestaña Diagrama de interacción está disponible en los Detalles de comprobación de diseño de las barras, siempre que haya activado la casilla de verificación "Diagrama de interacción" en la sección "Mostrar" (consulte la imagen Definición de parámetros para el diagrama de interacción).

Importante

Los diagramas de interacción solo existen para comprobaciones de diseño y armaduras que afectan al estado límite último de la sección.

El diagrama de interacción muestra qué configuraciones de momentos flectores y esfuerzos axiles conducen a alcanzar la capacidad de carga
de la sección armada. Esta información se puede utilizar como base de cálculo para el cálculo del estado límite último.

En la sección del cuadro de diálogo "Mostrar", especifique qué diagrama de interacción se debe mostrar. Además de los diagramas de interacción relacionados con los ejes de la sección (My -N y Mz -N), puede generar un vector de momento individual para crear un diagrama de interacción Mres -N. Además, puede mostrar la "Rigidez secante" y la "Rigidez tangente" gráficamente y como una tabla. Use la casilla de verificación "Sección del diagrama en 3D" para controlar si el plano de la sección también se visualiza en un diagrama de interacción tridimensional.

A la derecha del diagrama bidimensional, se muestran los pares de valores del estado límite último en una tabla. Esta tabla está vinculada dinámicamente al diagrama para que el punto límite seleccionado también se muestre en el diagrama.

Fórmulas de comprobación de cálculo

La sección de la derecha muestra las fórmulas principales para determinar los valores intermedios, así como el cálculo final del criterio de cálculo. Al hacer clic en una fórmula, se selecciona la fila correspondiente en la categoría "Valores de cálculo" en los Detalles de comprobación de diseño. Utilice el Cambiar vista de fórmula en el borde inferior, puede cambiar entre los símbolos de la fórmula y los valores numéricos usando el botón Vista de resumen de la fórmula representará una versión corta con la ecuación de cálculo.

También puede usar las fórmulas de cálculo en la documentación. En la tabla Imprimir inmediatamente hay varias opciones de impresión disponibles.

En la tabla Vista del modelo Cambia entre las fórmulas y la vista del modelo De esta forma, puede localizar rápidamente la posición de cálculo en el modelo.

Menú "Ver" y "Opciones"

El cuadro de diálogo "Detalles de comprobación de diseño" proporciona las funciones del menú para abrir más cuadros de diálogo para evaluar los resultados o controlar la vista. Como alternativa, puede usar los botones correspondientes. Los botones tienen las siguientes funciones:

Botón Capacidades
Seleccionar objeto en el gráfico Sincroniza los detalles de la comprobación de diseño con los objetos seleccionados en la tabla
Visualización de objetos en tablas Sincroniza la tabla de resultados con la selección de los detalles de comprobación de diseño
escala de relación Muestra u oculta la escala de relación de colores en la pestaña Comprobaciones de cálculo en la posición
Diagrama en la sección Abre la ventana Diagramas de resultados en la sección
Información Abre una ventana con la información sobre las propiedades del material de hormigón
Información sobre la sección Abre una ventana con la información sobre las propiedades de la sección
Diagrama de resultados Abre el cuadro de diálogo Diagramas de resultados

Capítulo principal