1057x
000561
18.01.2024

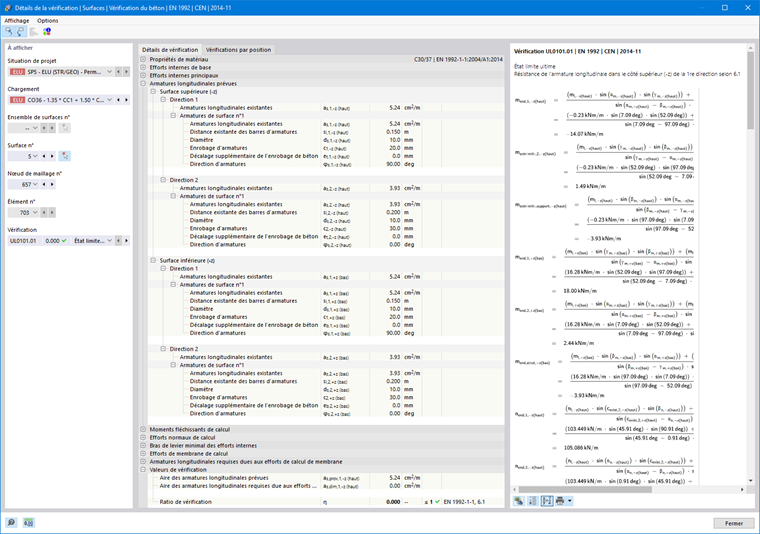
Détails de vérification

Dans les tableaux de résultats de la catégorie « Vérification du béton », vous pouvez ouvrir les détails de vérification à l’aide de l’une des options suivantes :

  • Le bouton Détails de vérification dans la barre d'outils du tableau
  • Double-cliquez sur une ligne de résultat

La boîte de dialogue « Détails de vérification » apparaît. Elle affiche les équations de calcul, y compris les résultats intermédiaires de la vérification ou des armatures qui s'appliquent au résultat sélectionné dans le tableau.

Dans la zone centrale, vous pouvez voir les résultats détaillés et dans la colonne de droite, les formules de vérification.

À afficher

Dans la section de gauche, vous pouvez préciser les paramètres de la ligne du tableau sélectionnée à l'ouverture de la boîte de dialogue. Ainsi, vous avez le contrôle sur la situation de projet, les objets déterminants et le critère de vérification.

Si vous souhaitez vérifier les détails d'une configuration de cas différente, vous pouvez toujours ajuster les paramètres dans les listes de sélection : situation de projet, chargement, objet, position x ou nœuds de maillage, vérification. Des options de sélection sont disponibles pour tous les types de résultats calculés. Par exemple, si vous avez uniquement calculé des barres, aucune option n'est affichée pour les ensembles de barres et les surfaces. De plus, vous ne pouvez pas basculer sur la vérification des barres dans les détails de vérification des surfaces. Dans ce cas, sélectionnez le tableau de résultats correspondant dans le logiciel sans fermer la boîte de dialogue « Détails de la vérification ».

Si vous souhaitez vérifier les résultats d'un autre objet, vous pouvez évaluer graphiquement la barre ou la surface dans la fenêtre de travail à l'aide du bouton Sélectionner individuellement .

Pour les résultats d'un ensemble de barres, seuls les numéros de barre appartenant à cet ensemble de barres peuvent être sélectionnés dans la liste des barres. Si pour un ensemble de barre, vous cliquez sur le bouton Coordonnées absolues du début de l'ensemble de barres , la « position de barre x » se réfère au début de l'ensemble de barres. Si elle est inactive, la position x est relative au début de la barre sélectionnée. Les barres calculées sans ensemble de barres sont disponibles dans la liste si vous sélectionnez l'entrée « -- » pour l' « ensemble de barres n° ».

Dans les détails de vérification d'une vérification de barre pour la résistance de section, vous avez la possibilité d'afficher la relation entre les efforts internes de calcul dans un diagramme d'interaction. Cochez la case « Diagramme d'interaction » et définissez les paramètres de ce diagramme.

Vous pouvez évaluer le diagramme dans l'onglet Diagramme d'interaction.

Détails de vérification

Les paramètres d'entrée, les valeurs intermédiaires et les résultats de vérification les plus importants sont répertoriés dans une arborescence dans l'onglet Détails de vérification de la zone centrale (voir l'image Détails de vérification des armatures longitudinales). Ainsi, vous pouvez comprendre en détail les vérifications effectuées et les aires d'armatures déterminées.

Les valeurs intermédiaires peuvent également être vérifiées dans les formules de calcul à droite. Lorsque vous cliquez sur une ligne de la catégorie « Valeurs de vérification », la formule de calcul correspondante est affichée en surbrillance dans le cadre.

Vérifications par position

L'onglet Vérifications par position répertorie toutes les vérifications effectuées à l'emplacement de la barre x ou aux nœuds de maillage. Il vous donne un aperçu rapide des ratios de vérification des différents types de calcul.

Lorsque vous cliquez dans une ligne, la formule de calcul correspondante s'affiche à droite. Double-cliquez sur une ligne pour ouvrir l'onglet « Détails de vérification », où vous pouvez vérifier les valeurs intermédiaires et les résultats de la vérification.

Diagramme d'interaction

L'onglet Diagramme d'interaction est disponible dans les Détails de vérification des barres si vous avez coché la case « Diagramme d'interaction » dans la section « À afficher » (voir l'image Définition des paramètres pour le diagramme d'interaction ).

Important

Les diagrammes d'interaction n'existent que pour les vérifications et les armatures qui affectent l’ELU de la section.

Le diagramme d'interaction montre quelles constellations de moments fléchissants et d'efforts normaux permettent d'atteindre la capacité portante
de la section renforcée. Ces informations peuvent être utilisées comme base pour la vérification à l'état limite ultime.

Dans la section « À afficher », définissez le diagramme d'interaction à afficher. Outre les diagrammes d'interaction relatifs aux axes de section (My-N et Mz-N), vous pouvez générer un vecteur de moment individuel pour créer un diagramme d'interaction Mres-N. De plus, vous pouvez afficher la « rigidité de la sécante » et la « rigidité de la tangente » graphiquement et sous forme de tableau. Utilisez la case « Section du diagramme en 3D » pour contrôler si le plan de coupe est également affiché dans un diagramme d'interaction en trois dimensions.

À droite du diagramme en deux dimensions, les paires de valeurs de l'état limite ultime sont affichées dans un tableau. Ce tableau est lié dynamiquement au diagramme afin que le point limite sélectionné soit également affiché dans le diagramme.

Formules de vérification

Dans la section de droite, les formules essentielles pour la détermination des valeurs intermédiaires ainsi que le calcul final du critère de vérification sont affichées. Lorsque vous cliquez sur une formule, la ligne correspondante est sélectionnée dans la catégorie « Valeurs de vérification » des Détails de vérification. Le bouton Changer d'affichage de formule en bas vous permet de basculer entre les symboles de formule et les valeurs numériques, le bouton Vue de la formule de synthèse permet d'afficher une version courte avec l'équation de calcul.

Vous pouvez également utiliser les formules de calcul pour la documentation. Les boutons de liste Imprimez immédiatement comportent plusieurs options d'impression.

Le bouton Vue du modèle permet de basculer entre les formules et la vue du modèle Ainsi, vous pouvez localiser rapidement la position de vérification dans le modèle.

Menus « Affichage » et « Options »

La boîte de dialogue « Détails de vérification » vous offre les fonctionnalités de menu pour ouvrir d'autres boîtes de dialogue pour l'évaluation des résultats ou pour contrôler la vue. Vous pouvez également utiliser les boutons correspondants. Les boutons ont les fonctions suivantes :

Bouton Fonction
Sélection d'un objet dans le graphique Synchronise les détails de vérification avec les objets sélectionnés dans le tableau
Affichage d'un objet dans des tableaux Synchronise le tableau de résultats avec la sélection des détails de vérification
afficher les barres de couleur Affiche ou masque l'échelle de couleur dans l'onglet Vérifications par position
Diagramme dans la section Ouvre la fenêtre Diagrammes de résultats dans la section
Informations Ouvre une fenêtre contenant les informations sur les propriétés de matériau du béton
Informations sur la section Ouvre une fenêtre contenant des informations sur les propriétés de la section
Diagramme de résultats Ouvre la boîte de dialogue Diagrammes de résultats