1473x
002903
8.7.2022

Výsledkové tabulky

V seznamu panelu nástrojů jsou k dispozici nové kategorie výsledků „Posouzení železobetonových konstrukcí“, které určují výsledky na prutech.

Využití na prutech

Vyberte kategorii Využití na prutech (1). Využití každého prutu jsou v seznamu seřazená podle různých kritérií v pěti tabulkách. Nastavíme tabulku Využití po prutech (2).

Hodnoty uvedené ve sloupci „Využití“ představují podíl posudků MSÚ („UL“) a kontrolu detailů („DM“ a „DR“). Například „UL0200.02“ představuje posouzení smykové únosnosti podle EN 1992-1-1, 6.2.

Posouzení sloupu je ověřeno, je však třeba věnovat pozornost využití zejména žebra. Některá místa se nacházejí přímo nebo v blízkosti podpor sloupu nebo stěny, takže nejsou relevantní pro posouzení smykem. Některá upozornění se však týkají nevyhovujícím posouzením, která jsou třeba posoudit graficky (viz kapitola Grafické výsledky).

Pokud chcete obsah tabulky zmenšit, klikněte na tlačítko Správce výsledkových tabulek v panelu nástrojů tabulky (3). Otevře se „Správce výsledkových tabulek“.

V části „Konstrukční uspořádání“ zvolte políčko Pouze rozhodující. Kliknutím na tlačítko OK se tabulka nastaví do režimu základních výsledků.

Pokud chcete například zkontrolovat detaily posouzení MSÚ sloupů, je třeba vybrat první řádek jeho výsledků (1). „UL0100.00“ představuje posouzení únosnosti průřezu podle EN 1992-1-1, 6.1 se zohledněním jmenovitého momentu druhého řádu. Poté klikněte na tlačítko Detaily posouzení v panelu nástrojů tabulky (2).

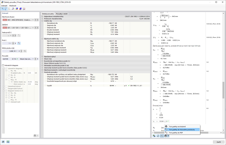
Otevře se okno „Detaily posudku“.

Tento náhled obsahuje všechny parametry posouzení a příslušné rovnice. Pomocí tlačítka Přepněte zobrazení vzorců v pravé dolní části lze přepínat mezi hodnotami nebo symboly zobrazenými ve vzorcích posouzení.

Detaily lze vytisknout kliknutím na tlačítko Tlačítko Seznam vedle tlačítka Tisk . Vyberte možnost Tisk grafiky do tiskového protokolu. Rovnice z tohoto posouzení se exportují do protokolu, aniž by ho bylo nutné otevřít.

Vraťte se zpět k tabulkám kliknutím na tlačítko Zavřít.

Výztuž na prutech

Na panelu nástrojů v tabulce vyberte kategorii Výztuž na prutech (1), jak je vidět na obrázku Kategorie výsledků na prutech. Výztuž každého prutu se opět zobrazí v několika tabulkách podle různých kritérií. Nastavte tabulku na Nutná výztuž po prutech (2).

V této tabulce jsou uvedeny extrémní hodnoty nutné výztuže pro každý prut. Maximální plochy pro každou kategorii výztuže jsou označeny symboly Maximum . Můžete také zjistit, která kombinace zatížení vyžaduje maximální výztužení.

Stejně jako dříve můžete zkontrolovat detaily posouzení v dialogu „Detaily posudku“ (viz obrázek Detaily posudku): Vyberte řádek a poté klikněte na tlačítko Detaily posouzení v panelu nástrojů tabulky.

Tip

V tabulce „Nutná výztuž po prutech“ se uvádí maximální plochy výztuže pro každý prut. Výsledky pro každý prut lze zobrazit v tabulce „Nutná výztuž po místech“.

Pro kontrolu napětí výztužného prutu v diagramu vyberte například linii plochy nutné dolní výztuže žebra č. 9 (3). Poté klikněte na tlačítko Diagram v průřezu v panelu nástrojů tabulky (4).

Otevře se okno „Průběhy výsledků v průřezu“.

V diagramu jsou znázorněna napětí na prutech a napětí betonu. Tlačítka v panelu nástrojů slouží k ovládání grafiky a tisku diagramu.

Vraťte se zpět k tabulkám kliknutím na tlačítko Zavřít.

Nadřazená kapitola