1494x
002903
8. Juli 2022

Ergebnistabellen

In der Liste der Symbolleiste gibt es neue Kategorien für die Ergebnisse der 'Betonbemessung', die die Stabergebnisse steuern.

Ausnutzungen an Stäben

Stellen Sie die Kategorie Ausnutzungen an Stäben ein (1). Die Ausnutzungen der einzelnen Stäbe sind nach verschiedenen Kriterien in fünf Tabellen aufgeführt. Gehen Sie zum Tabellenregister Ausnutzungen stabweise (2).

Die in der Spalte 'Nachweis-Kriterium' aufgeführten Werte stellen die Quotienten der GZT-Bemessungsnachweise ('UL') und der Nachweise der Detailplanung ('DM' und 'DR') dar. Beispielsweise steht 'UL0200.02' für den Nachweis der Querkraftbeanspruchbarkeit nach EN 1992-1-1, 6.2.

Der Nachweis der Stütze ist erfüllt, aber die Ausnutzungen, insbesondere der Rippe, erfordern besondere Aufmerksamkeit. Einige Stellen befinden sich direkt an oder in der Nähe der Auflager der Stütze oder Wand, so dass sie für die Schubbemessung nicht relevant sind. Einige Warnungen beziehen sich jedoch auf nicht erfüllte Nachweise, die später grafisch untersucht werden sollen (siehe Kapitel Grafische Ergebnisse).

Um den Inhalt der Tabelle zu reduzieren, klicken Sie auf die Schaltfläche Ergebnistabellen-Manager in der Tabellensymbolleiste. Der 'Ergebnistabellen-Manager' öffnet sich.

Aktivieren Sie das Kontrollfeld Nur maßgebend bei den Optionen für 'Details'. Mit OK wird die Tabelle auf die wesentlichen Ergebnisse reduziert.

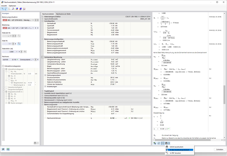
Um beispielsweise die GZT-Bemessungsdetails der Stütze zu überprüfen, selektieren Sie die erste Zeile ihrer Ergebnisse (1). 'UL0100.00' steht für den Nachweis der Querschnittsbeanspruchbarkeit nach EN 1992-1-1, 6.1 unter Berücksichtigung des nominellen Moments 2. Ordnung. Klicken Sie dann auf die Schaltfläche Nachweisdetails in der Symbolleiste der Tabelle (2).

Das Fenster 'Nachweisdetails' wird geöffnet.

Das Fenster zeigt alle Parameter des Nachweises und die dazugehörigen Gleichungen. Mit einem Klick auf die Schaltfläche Formelansicht umschalten rechts unten können Sie zwischen den Werten bzw. Symbolen, die in den Nachweisformeln angezeigt werden, wechseln.

Um die Details zu drucken, klicken Sie auf die Schaltfläche Listenschaltfläche neben der Schaltfläche Drucken . Wählen Sie die Option In das Ausdruckprotokoll. Die Gleichungen dieses Nachweises werden in das Protokoll exportiert, ohne es zu öffnen.

Klicken Sie auf Schließen, um zu den Tabellen zurückzukehren.

Bewehrung an Stäben

Stellen Sie in der Symbolleiste der Tabelle die Kategorie Bewehrung an Stäben ein (1) wie im Bild Kategorien für Stabergebnisse zu sehen ist. Die Bewehrung der einzelnen Stäbe ist wieder in mehreren Tabellen nach unterschiedlichen Kriterien aufgelistet. Gehen Sie zum Tabellenregister Erforderliche Bewehrung stabweise (2).

In dieser Tabelle sind für jeden Stab die Extremwerte der erforderlichen Bewehrung aufgelistet. Die maximalen Flächen jeder Bewehrungskategorie sind durch Maximum -Symbole gekennzeichnet. Außerdem können Sie untersuchen, welche Lastkombination jeweils die maximale Bewehrung erfordert.

Wie zuvor können Sie die Details der Bemessung im Dialog 'Nachweisdetails' überprüfen (siehe Bild Nachweisdetails): Selektieren Sie eine Zeile und klicken Sie dann in der Symbolleiste der Tabelle auf die Schaltfläche Nachweisdetails .

Tipp

Die Tabelle 'Erforderliche Bewehrung stabweise' enthält die maximalen Bewehrungsflächen jedes Stabes. Die Ergebnisse entlang der einzelnen Stäbe sind in der Tabelle 'Erforderliche Bewehrung stellenweise' zu finden.

Um die Spannungen der Bewehrungsstäbe in einem Diagramm zu überprüfen, selektieren Sie z.B. die Zeile der erforderlichen unteren Bewehrungsfläche des Rippenstabs Nr. 9 (3). Klicken Sie dann auf die Schaltfläche Diagramm im Schnitt in der Symbolleiste der Tabelle (4).

Das Fenster 'Ergebnisverläufe im Schnitt' öffnet sich.

Der Verlauf zeigt die Spannungen der Bewehrungsstäbe sowie die Betonspannungen. Nutzen Sie die Schaltflächen in der Symbolleiste, um die Grafik zu steuern und den Verlauf zu drucken.

Klicken Sie auf Schließen, um zu den Tabellen zurückzukehren.

Übergeordnetes Kapitel