1372x
003330
2023-08-25

荷载向导

荷载助手可以简化杆和面的荷载输入。这样,您可以将面荷载转换为杆荷载,或者在杆上施加雪和风荷载。另一个荷载助手可以导入其他模型的支座反力。

信息

如果您在模型基本数据中禁用荷载助手(请参见图片 选项卡‘附加模块’ ),则需要自己生成雪和风荷载。导航器和表格中的条目将相应减少。

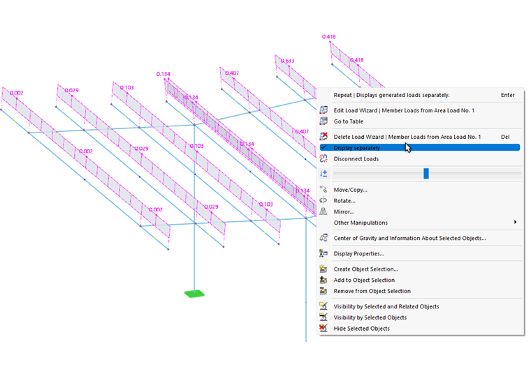
将生成的荷载显示为杆荷载

生成的荷载通常表现为定义对象上的面荷载。如果您想查看从您的配置生成的荷载,请在工作窗口中调用生成荷载的上下文菜单。在那里启用选项 单独显示

信息

荷载仅用于显示而转换。您无法编辑它们。

调整生成的荷载

生成的荷载会像其他荷载一样被存储在导航器类别 荷载表格中的荷载 中。由于无法编辑,它们以不同的颜色显示。

如果您想调整生成的荷载的参数,请像往常一样调用荷载助手的编辑对话框并在其中进行更改。

如果您想将生成的荷载视为独立的荷载对象,必须将荷载从概念中分离并分解为其组件。为此,可以在工作窗口或 'Navigator - 数据' 中使用荷载上下文菜单。在那里选择功能 分离荷载

确认后,RSTAB 会将生成的荷载转换为"真实的"杆荷载,您随后可以对其进行编辑。

网络研讨会