659x
003459
2023-06-08

使用多重打印

本章介绍了如何打印多个窗口的图形,以及如何使用所选视图进行合并打印。

多窗口打印

当使用多个窗口来显示模型时,您也可以在一页上记录窗口区域。 在'图形打印'对话框中激活【更多】选项,该对话框位于'打印窗口'项下 (1)。

切换到【窗口布置】选项卡 (2)。

您可以指定窗口在页面上的排列方式:

  • 如当前屏幕: 窗口在页面上的排列方式与在工作窗口中的显示方式相同。 如果在工作窗口中它们相邻,那么以纵向格式打印时,图像的高度大于宽度。
  • 页面填充: 每个窗口都打印在一页上。
  • 1): 只打印第一个窗口(在工作窗口的左侧或上部)。
  • 2): 窗口并排布置。
  • 3): 窗口在另一扇下方布置。
信息

在一张纸上只能打印同一个模型的图形。 而不能跨模型进行打印。

批量打印

在当前视图中进行合并打印,生成荷载、内力和变形的图形。 用户可以在对话框中激活该选项, Graphic Printout 多重打印选择字段 (1)。

在该对话框 (2) 中会添加更多选项卡。 定义将自动创建模型、缺陷、荷载和结果的哪些图形(2)。

模型

在'模型'选项卡中,除了当前视图外,还有七种标准视图。 如果您想选择一个或多个视图进行打印,请勾选'视图'复选框。

缺陷

如果您想将 缺陷工况 的视图作为多个打印件打印,请勾选'缺陷'复选框。 如果您已经创建了多个缺陷工况,但您想只打印选定的工况,请激活'选择'选项。 然后,您可以在一个新的对话框中定义缺陷工况(相关说明请参见 荷载)。

除了当前视图外,还为缺陷图形提供了七种标准视图。

荷载

如果您想将 荷载工况荷载组合的荷载图作为多个荷载工况/荷载组合'打印,版画。

如果您只想打印某些荷载工况,请激活'选择'选项 (1)。 单击右侧显示荷载工况编号的输入栏,单击按钮 编辑对象 出现 (2)。 点击按钮打开'选择荷载'对话框。 如章节中所述。 Printout Report Manager 多次打印 (3) 的荷载工况和组合。

除了当前视图外,荷载图形还提供了七种标准视图。

'有缺陷'复选框控制是否在荷载图像中显示缺陷。

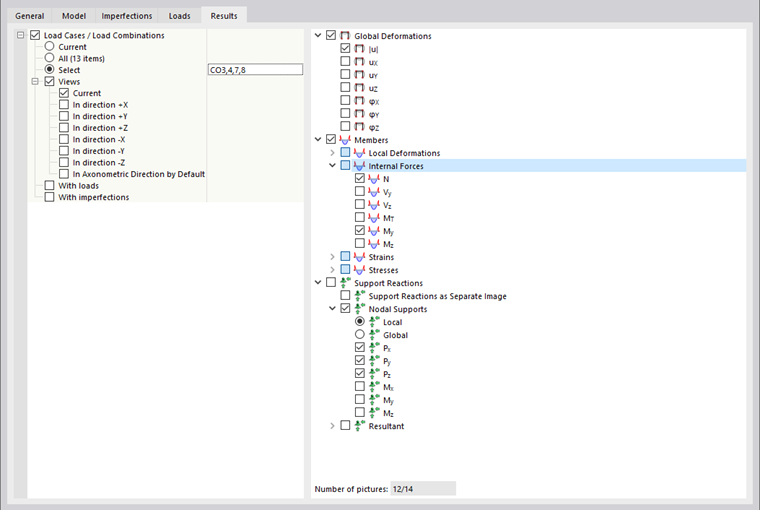
结果

信息

只有在工作窗口中显示结果时才可以使用该选项卡。

如果您想将 {%3271 荷载工况]]和 {%32375 荷载组合]]的结果作为多个打印件,请勾选'荷载工况/荷载组合'复选框[SCHOOL.INSTITUTION] 如果您想打印某些荷载的结果,请激活'选择'选项。 然后,您可以在一个新的对话框中定义荷载工况或组合(相关说明请参见 荷载)。

在右侧的目录树中定义要以图形方式打印的结果。 如果您勾选复选框,则会在激活的视图中为所选的荷载工况和组合准备相应的图像。

信息

注意结果树下方显示的'图片数目'。 如果可能,请限制自动图形显示基本结果。

除了当前视图外,还有七种标准视图可用于显示结果。

'带荷载'和'带缺陷'复选框控制是否在结果图中显示荷载图像和缺陷。

在'基本'选项卡中,您可以检查多打印的预览。

提示

章节 {%|003460#a调整调整-多重打印打印报告图片]] 介绍了随后如何更改、删除或添加多重打印的图形。

上级章节