1372x
003330
2023-08-25

Creazione guidata di carichi

I assistenti di carico facilitano l'inserimento di carichi su aste e superfici. In questo modo, è possibile convertire carichi su superfici in carichi su aste oppure applicare carichi di neve e vento su aste. Un ulteriore assistente di carico consente di importare le reazioni d'appoggio di un altro modello.

Informazione

Se disattivi l'assistente di carico nelle impostazioni di base del modello (vedi immagine Scheda 'Add-Ons' ), dovrai generare autonomamente i carichi di neve e vento. Le voci nel navigatore e nella tabella saranno ridotte di conseguenza.

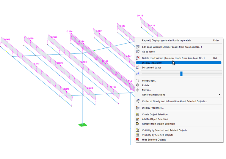
Visualizzare i carichi generati come carichi sulle aste

I carichi generati di norma vengono visualizzati come carichi su superfici attraverso gli oggetti di definizione. Se desideri controllare i carichi generati dalle tue impostazioni, apri il menu contestuale del carico generato nella finestra di lavoro. Lì, attiva l'opzione Mostra separatamente.

Informazione

I carichi vengono convertiti solo per la visualizzazione. Non possono essere modificati.

Adattare i carichi generati

I carichi generati vengono memorizzati, come altri carichi, nella categoria del navigatore Carichi e Carichi nella tabella . Poiché non possono essere modificati, sono visualizzati in un colore differente.

Se desideri adattare i parametri dei carichi generati, apri il solito dialogo di modifica dell'assistente di carico e apporta le modifiche necessarie.

Se invece desideri trattare i carichi generati come oggetti di carico isolati, devono essere estratti dal concetto e scomposti nei loro componenti. Utilizza il menu contestuale dei carichi nella finestra di lavoro o in 'Navigatore - Dati'. Seleziona lì la funzione Separare carichi.

Dopo una conferma, RSTAB convertirà il carico generato in "veri" carichi sulle aste che potrai successivamente modificare.

Webinar