1372x
003330
2023-08-25

Мастера нагрузок

Помощники нагрузки облегчают ввод нагрузок на стержни и поверхности. С их помощью можно преобразовывать поверхностные нагрузки в стержневые или прикладывать снеговые и ветровые нагрузки к стержням. Ещё один помощник нагрузки позволяет импортировать реакции опор другой модели.

Инфо

Если вы отключили помощника нагрузки в основных настройках модели (см. изображение вкладка 'Дополнения' ), необходимо будет создавать снеговые и ветровые нагрузки вручную. Соответственно, записи в навигаторе и таблице будут сокращены.

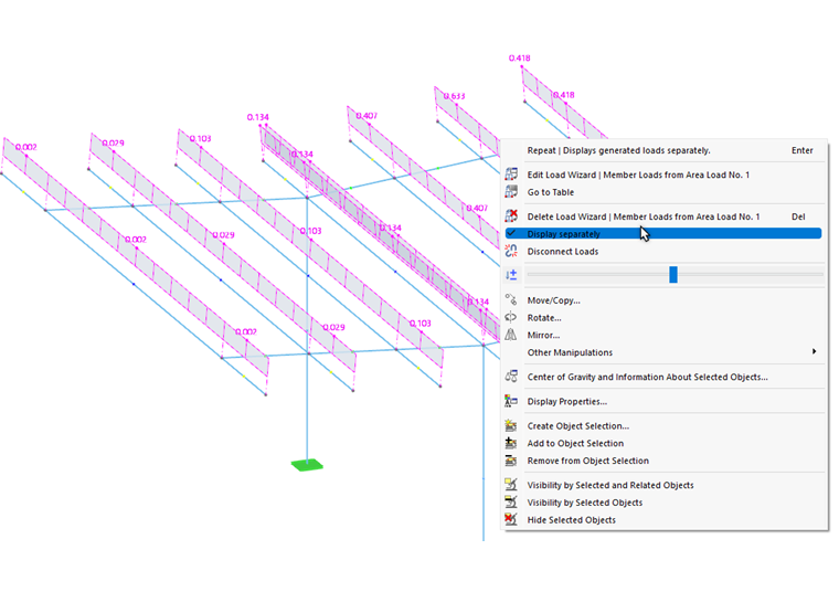
Отображение сгенерированных нагрузок как стержневые нагрузки

В большинстве случаев сгенерированные нагрузки отображаются как поверхностные нагрузки по определённым объектам. Чтобы проверить нагрузки, созданные на основании ваших данных, вызовите контекстное меню сгенерированной нагрузки в рабочем окне. Там включите опцию Показать отдельно.

Инфо

Нагрузки преобразуются только для отображения. Они не могут быть отредактированы.

Корректировка сгенерированных нагрузок

Как и другие нагрузки, сгенерированные задачи размещаются в категории Нагрузки навигатора и в таблице нагрузок . Поскольку они не могут быть изменены, они отображаются другим цветом.

Если вы хотите изменить параметры сгенерированных нагрузок, откройте, как обычно, диалог редактирования помощника нагрузки и внесите изменения.

Чтобы рассматривать сгенерированные нагрузки как изолированные объекты нагрузки, их необходимо извлечь из концепции и разделить на компоненты. Для этого воспользуйтесь контекстным меню нагрузки в рабочем окне или в 'Навигаторе - данные'. Выберите функцию Расщепить нагрузки.

После подтверждения RSTAB преобразует сгенерированную нагрузку в "настоящие" стержневые нагрузки, которые вы сможете изменить.

Вебинар