1372x
003330
25-08-2023

Asistentes de cargas

Los asistentes de carga facilitan la entrada de cargas en barras y superficies. Con ellos, puede convertir cargas de superficie en cargas de barra o aplicar cargas de nieve y viento a las barras. Otro asistente de carga permite importar las reacciones de apoyo de otro modelo.

Información

Si desactiva el asistente de carga en las especificaciones básicas del modelo (ver imagen Registro 'Complementos' ), debe generar las cargas de nieve y viento usted mismo. Las entradas en el navegador y en la tabla se reducen en consecuencia.

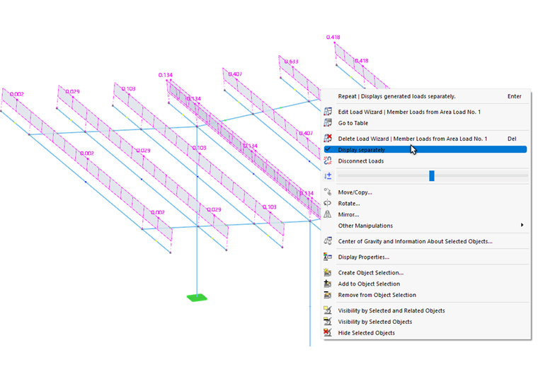
Mostrar cargas generadas como cargas de barra

Por lo general, las cargas generadas se muestran como cargas de superficie sobre los objetos de definición. Si desea verificar las cargas generadas a partir de sus especificaciones, acceda al menú contextual de la carga generada en la ventana de trabajo. Allí active la opción Mostrar separadamente.

Información

Las cargas se transforman solo para la representación. No se pueden editar.

Ajustar cargas generadas

Las cargas generadas se almacenan como otras cargas en la categoría Cargas del navegador y en los Cargas en tabla . Como no se pueden editar, se muestran en otro color.

Si desea ajustar los parámetros de las cargas generadas, acceda al diálogo de edición del asistente de carga como de costumbre y realice sus modificaciones allí.

Sin embargo, para tratar las cargas generadas como objetos de carga independientes, debe extraer las cargas del concepto y dividirlas en sus componentes. Utilice el menú contextual de la carga en la ventana de trabajo o en el 'Navegador - Datos'. Allí, elija la función Separar cargas.

Tras una confirmación, RSTAB convierte la carga generada en cargas de barra "reales" que luego puede editar.

Seminario web