659x
003459
08-06-2023

Uso de la multiimpresión

Este capítulo describe cómo imprimir gráficos de varias ventanas y cómo utilizar las vistas seleccionadas para una impresión en serie.

Impresión multiventana

Al utilizar varias ventanas para la visualización de su modelo, también puede documentar las áreas de la ventana en una página. Active la opción Más en el cuadro de diálogo 'Copia impresa gráfica', que está disponible en este caso en el elemento (1) 'Ventana a imprimir'.

Cambie a la pestaña (2) Disposición de ventanas.

Puede especificar la forma en la que se disponen las ventanas en la hoja:

  • Como en la pantalla actual: las ventanas se disponen en la página como se representan en la ventana de trabajo. Si se encuentran una al lado de la otra en la ventana de trabajo, las imágenes serán más altas que anchas cuando se impriman en formato vertical.
  • Relleno de la página: cada ventana se imprime en una página.
  • 1): solo se imprime la primera ventana (de la izquierda o la parte superior de la ventana de trabajo).
  • 2): las ventanas están dispuestas una al lado de la otra.
  • 3): las ventanas están dispuestas una debajo de la otra.
Información

Solo es posible imprimir los gráficos de un mismo modelo en una hoja. No es posible un informe del modelo cruzado.

Impresión múltiple

Puede utilizar la vista actual para una impresión en serie con el fin de generar gráficos para cargas, esfuerzos internos y deformaciones. Active esta opción en el cuadro de diálogo Graphic Printout el campo de selección de impresión múltiple (1).

Se agregan más pestañas al cuadro de diálogo (2). Defina qué gráficos del modelo, imperfecciones, cargas y resultados se crearán automáticamente (2).

Modelo

Además de la vista actual, hay siete vistas estándar disponibles en la pestaña 'Modelo'. Marque la casilla 'Vistas' si desea seleccionar una o más de estas vistas para la impresión.

Imperfecciones

Marque la casilla de verificación 'Imperfecciones' si desea imprimir las vistas de los Casos de imperfección como impresiones múltiples. Si ha creado varios casos de imperfección, pero desea imprimir solo los casos seleccionados, active la opción 'Seleccionar'. Luego, puede definir los casos de imperfección en un nuevo cuadro de diálogo (consulte Cargas para una descripción).

Además de la vista actual, se encuentran disponibles siete vistas estándar para los gráficos de imperfecciones.

Hipótesis de carga

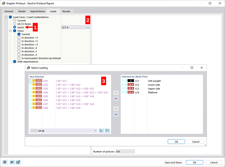
Marque la casilla 'Casos de carga/combinaciones de carga' si desea imprimir las imágenes de carga de los Casos de carga y Combinaciones de carga como múltiples imprime.

Si solo desea imprimir ciertos casos de carga, active la opción 'Seleccionar' (1). Haga clic en el cuadro de texto a la derecha que muestra los números de casos de carga para seleccionar el botón Editar objeto aparece (2). Haga clic en este botón para abrir el cuadro de diálogo 'Seleccionar carga'. Como se describe en el capítulo Printout Report Manager los casos de carga y combinaciones para la impresión múltiple (3).

Además de la vista actual, se encuentran disponibles siete vistas estándar para los gráficos de cargas.

La casilla 'Con imperfecciones' controla si se muestran imperfecciones en las imágenes de carga.

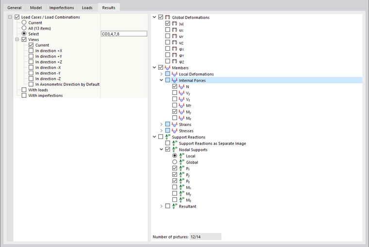
Resultados

Información

Esta pestaña está disponible cuando los resultados se muestran en la ventana de trabajo.

Marque la casilla 'Casos de carga/combinaciones de carga' si desea imprimir los resultados de los Casos de carga y Combinaciones de carga como impresiones múltiples. Si desea imprimir los resultados de determinadas cargas, active la opción 'Seleccionar'. Luego, puede definir los casos de carga o combinaciones en un nuevo cuadro de diálogo (consulte Cargas para una descripción).

Defina los resultados que desea imprimir como gráficos en el árbol de directorios de la derecha. Si marca una casilla, se prepara la imagen correspondiente para los casos de carga seleccionados y las combinaciones en las vistas activadas.

Información

Presta atención al 'Número de imágenes' que se muestra debajo del árbol de resultados. Si es posible, limite los gráficos automáticos a los resultados esenciales.

Además de la vista actual, hay siete vistas estándar disponibles para los gráficos de resultados.

Las casillas 'Con cargas' y 'Con imperfecciones' controlan si las imágenes de carga y las imperfecciones se muestran en los gráficos de resultados.

En la pestaña 'Datos generales', puede comprobar la vista previa de la multiimpresión.

Consejo

En el capítulo djust-Multiprint Report Picture describe cómo puede cambiar, eliminar o agregar posteriormente los gráficos de una impresión múltiple.

Capítulo principal