659x
003459
2023-06-08

Utilizar impressão múltipla

Este capítulo descreve como imprimir gráficos de diversas janelas e como utilizar as vistas selecionadas para uma impressão em série.

Imprimir várias janelas

Ao utilizar várias janelas para a representação do modelo, também é possível documentar as áreas das janelas numa página. Ative a opção "Mais" na caixa de diálogo "Impressão gráfica", que está disponível neste caso no item "Janela para imprimir" (1).

Mude para o separador "Disposição das janelas" (2).

O utilizador pode especificar como as janelas estão dispostas na folha:

  • Como no ecrã atual: As janelas estão dispostas na página tal como estão representadas na janela de trabalho. Se estiverem dispostas uma ao lado da outra na janela de trabalho, as imagens serão mais altas do que largas quando impressas no formato vertical.
  • Preenchimento de página: Cada janela é impressa numa página.
  • 1): Só a primeira janela (à esquerda ou na parte superior da janela de trabalho) é impressa.
  • 2): As janelas estão dispostas uma ao lado da outra.
  • 3): As janelas estão dispostas uma abaixo da outra.
Informação

Só é possível imprimir os gráficos de um mesmo modelo numa folha. Não é possível a impressão ao longo do modelo.

Impressão múltipla

Pode utilizar a vista atual para uma impressão em massa para gerar gráficos para cargas, forças internas e deformações. Para tal, selecione a opção "Impressão em série" Impressão gráfica caixa de diálogo (1).

São adicionados outros separadores à caixa de diálogo (2). Defina quais os gráficos do modelo, as imperfeições, as cargas e os resultados que pretende criar automaticamente (2).

Modelo

Além da vista atual, estão disponíveis sete vistas padrão no separador 'Modelo'. Selecione a opção 'Vistas' se pretende seleccionar uma ou mais destas vistas para a impressão.

Imperfeições

Seleccione a caixa de selecção 'Imperfeições' se pretende imprimir as vistas dos {%>Cargas para uma descrição).

Além da vista atual, estão disponíveis sete vistas padrão para o gráfico de imperfeições.

Cargas

Seleccione a opção 'Casos de carga/Combinações de carga' se pretende imprimir as imagens de carga dos {%>

Se pretende imprimir apenas determinados casos de carga, active a opção 'Selecionar' (1). Clique no campo de entrada à direita com os números dos casos de carga para seleccionar o botão Editar objeto aparece (2). Clique neste botão para abrir a caixa de diálogo 'Selecionar carregamento'. Conforme descrito no capítulo Printout Report Manager os casos de carga e as combinações para a impressão múltipla (3).

Além da vista atual, estão disponíveis sete vistas padrão para o gráfico das cargas.

A caixa de seleção 'Com imperfeições' controla se as imperfeições são apresentadas nas imagens de carga.

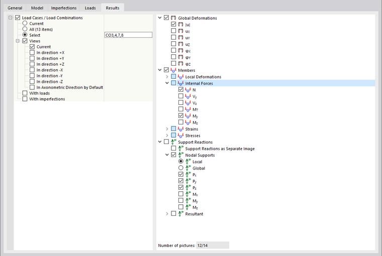
Resultados

Informação

Este separador está disponível quando os resultados são exibidos na janela de trabalho.

Seleccione a opção 'Casos de carga/Combinações de carga' se pretende imprimir os resultados de Casos de carga e Combinações de carga como múltiplas impressões troca de dados. Se pretende imprimir os resultados de determinados carregamentos, active a opção 'Selecionar'. Depois, pode definir os casos ou combinações de carga numa nova caixa de diálogo (ver Cargas para uma descrição).

Defina os resultados que pretende imprimir como gráficos na árvore de diretórios à direita. Se seleciona uma caixa de seleção, é preparada a imagem correspondente para os casos e combinações de carga selecionados nas vistas ativadas.

Informação

Preste atenção ao 'Número de imagens' apresentado abaixo da árvore de resultados. Se possível, limite os gráficos automáticos para os resultados essenciais.

Além da vista atual, estão disponíveis sete vistas padrão para o gráfico de resultados.

As caixas de seleção 'Com cargas' e 'Com imperfeições' controlam se as imagens de carga e as imperfeições são apresentadas no gráfico de resultados.

No separador 'Geral', pode verificar a pré-visualização da impressão múltipla.

Sugestão

No capítulo imagem do relatório de impressão djust-Multiprint descreve como pode alterar, eliminar ou adicionar posteriormente os gráficos de uma impressão múltipla.

Capítulo principal