659x
003459
2023-06-08

Использование мульти-печати

В этой главе описывается, как печатать графику из нескольких окон и как использовать выбранные виды для общей распечатки.

Многооконная печать

При использовании нескольких окон для отображения модели, можно задокументировать области окон на одной странице. Сначала активируйте в диалоговом окне «Печать графики», которое в данном случае доступно в разделе «Окно к печати» (1).

Перейдите на вкладку « Расположение окон » (2).

Можно указать, как окна расположены на листе:

  • Как на текущем экране: Окна расположены на странице так, как они представлены в рабочем окне. Если они находятся рядом в рабочем окне, тогда высота изображений будет больше, чем их ширина при печати в книжном формате.
  • Наполнение страницы: Каждое окно распечатывается на одной странице.
  • 1): Печатается только первое окно (слева или в верхней части рабочего окна).
  • 2): Окна расположены рядом друг с другом.
  • 3): Окна расположены одно под другим.
Инфо

Возможна распечатка графики только одной и той же модели на листе. Перекрестная распечатка модели не представляется возможной.

Серийная печать

Вы можете использовать текущий вид общей распечатки для создания графики для нагрузок, внутренних сил и деформаций. Активируйте эту опцию в диалоговом окне Graphic Printout поле выбора Серийная печать (1).

Дополнительные вкладки добавляются в диалоговое окно (2). Определите, какие изображения модели, несовершенства, нагрузки и результаты должны быть созданы автоматически (2).

model

В дополнение к текущему виду, во вкладке 'Модель' доступны семь стандартных видов. Если вы хотите выбрать для распечатки один или несколько из этих видов, отметьте флажок 'Виды'.

Несовершенства

Отметьте флажок 'Несовершенства', если вы хотите распечатать виды Случаев несовершенства в виде нескольких распечаток. Если вы создали несколько случаев несовершенства, но вы хотите распечатать только выбранные случаи, активируйте функцию 'Выбрать'. Затем в новом диалоговом окне можно задать случаи несовершенства (см. описание в Нагрузки)).

В дополнение к текущему виду, доступно для графики несовершенств семь стандартных видов.

Нагрузки

Отметьте флажок 'Загружения/Сочетания нагрузок', если вы хотите распечатать изображения нагрузок Загружения и Сочетания нагрузок в виде нескольких распечаток.

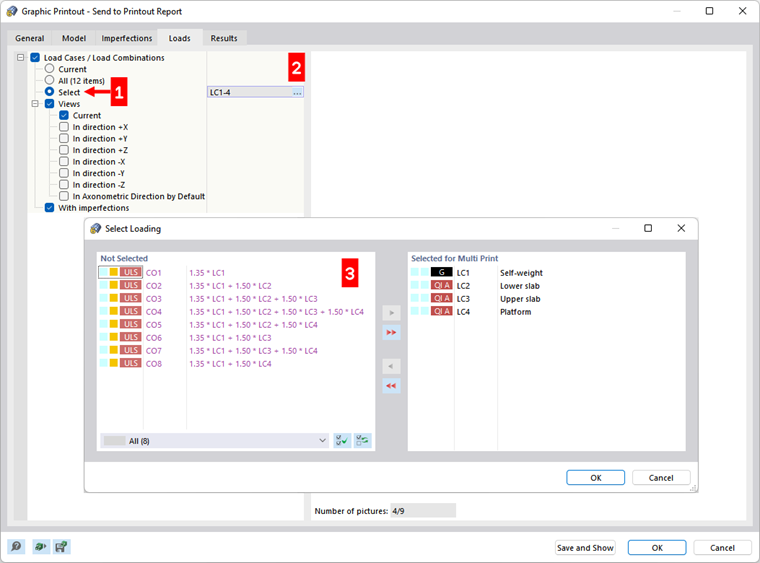
Если вы хотите распечатать только определенные загружения, активируйте функцию 'Выбрать' (1). Нажмите на текстовое поле справа, показывающее номера загружений, для выбора кнопки Редактирование объекта появится (2). Нажмите кнопку, чтобы открыть диалоговое окно 'Выбрать нагрузки'. Как описано в разделе Printout Report Manager загружения и сочетания для мультипечати (3).

В дополнение к текущему виду, доступно для графики нагрузок семь стандартных видов.

Флажок 'С несовершенствами' определяет, будут ли в изображениях нагрузок отображаться несовершенства.

Результаты

Инфо

Эта вкладка доступна, когда в рабочем окне отображаются результаты.

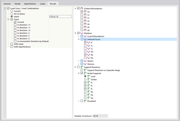
Отметьте флажок 'Загружения/Сочетания нагрузок', если вы хотите распечатать результаты Загружения и Сочетания нагрузок в виде нескольких распечаток.. Если вы хотите распечатать результаты определенных нагрузок, активируйте функцию 'Выбрать'. Затем вы можете задать загружения или сочетания в новом диалоговом окне (см. описание Нагрузки)).

Затем определите в дереве каталогов справа результаты, которые требуется распечатать в качестве графики. Если вы установите флажок, соответствующее изображение будет подготовлено для выбранных загружений и сочетаний в активированных видах.

Инфо

Обратите внимание на 'Количество изображений', отображаемое под деревом результатов. По возможности ограничьте автоматические графики существенными результатами.

В дополнение к текущему изображению, доступно для графики результатов семь стандартных представлений.

Флажки 'С нагрузками' и 'С несовершенствами' определяют, будут ли изображения нагрузок и несовершенств отображаться в графике результатов.

В вкладке 'Общие данные' можно проверить предварительный просмотр мультипечати.

Совет

В разделе {%://003460#aНастройка протокола результатов djust-MultiPrint Изображение]] описывает то, каким образом можно впоследствии изменить, удалить или добавить графику мультипечати.

Исходная глава