384x
000553
5. Februar 2024

Ausdruckprotokoll

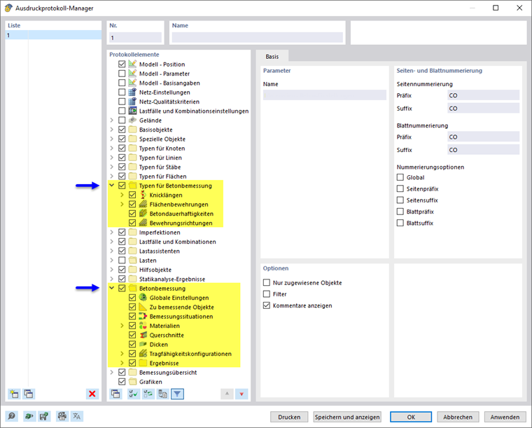
Im Ausdruckprotokoll-Manager stehen alle Tabellen der Betonbemessung zur Auswahl, die auch in der Programmoberfläche angezeigt werden.

Neben den Eingaben zu den Typen für Betonbemessung sind die Ausnutzungen der Stäbe und Flächen, die Bewehrung an Stäben, die Bewehrung an Flächen sowie gegebenenfalls die Bewehrung an Knoten im Navigator der Protokollelemente enthalten. Legen Sie mit den Kontrollfeldern fest, welche Tabellen Sie für die Dokumentation benötigen.

Die Filtermöglichkeiten stellen eine weitere Möglichkeit dar, mit denen Sie die tabellarische Ausgabe individuell anpassen können. Die Ergebnisse lassen sich nach bestimmten Kriterien filtern:

  • Objekt- Filter nach Nummer oder Objektselektion
  • Ergebnisfilter mit den gleichen Filtermöglichkeiten wie im Ergebnistabellen-Manager
  • Nachweiskriteriums-Filter für Ergebniswerte

Auch die Nachweisdetails mit den Formeln und Interaktionsdiagrammen können in das Ausdruckprotokoll integriert werden. Verwenden Sie hierzu im Dialog 'Nachweisdetails' die entsprechende Option in der Listenschaltfläche Sofort Drucken .

In der Druckvorschau des Ausdruckprotokolls können Sie die Daten überprüfen, passend arrangieren sowie mit Grafiken und Texten ergänzen.

Tipp

Die Funktionen des Ausdruckprotokolls sind im Kapitel Ausdruckprotokolle des RFEM-Handbuchs beschrieben.

Übergeordnetes Kapitel