394x
000553
5.2.2024

Výstupní protokol

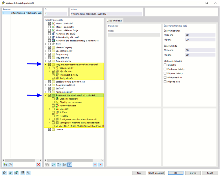
Ve správci tiskových protokolů jsou k dispozici všechny tabulky pro posouzení železobetonových konstrukcí, které se zobrazí také v rozhraní programu.

Kromě zadání pro typy pro posouzení železobetonových konstrukcí, využití prutů a ploch, výztuž na prutech, výztuž na plochách a případně také Výztuž na uzlech v navigátoru položek protokolu. Pomocí zaškrtávacích políček můžete definovat tabulky, které potřebujete pro dokumentaci.

Další možností, jak upravit tabulkový výstup, jsou možnosti filtrování. Výsledky lze filtrovat podle určitých kritérií:

  • Objekt- Filtrovat podle čísla nebo výběru objektů
  • Filtr výsledků se stejnými možnostmi filtrování jako v Správce výsledkových tabulek
  • Filtr kritérií posouzení pro výsledkové hodnoty

Do tiskového protokolu lze integrovat také Detaily posouzení se vzorci a interakčními diagramy. Použijte příslušnou možnost v tlačítku Ihned k vytištění v dialogu 'Detaily posudku'.

V náhledu tiskového protokolu můžete zkontrolovat údaje, vhodně je uspořádat a přidat obrázky a texty.

Tip

Funkce tiskového protokolu jsou popsány v kapitole {%/#/cs/stahovani-a-informace/dokumenty/online-manualy/rfem-6/000363 Tiskové protokoly]] Manuál programu RFEM.

Nadřazená kapitola