394x
000553
2024-02-05

Printout Report

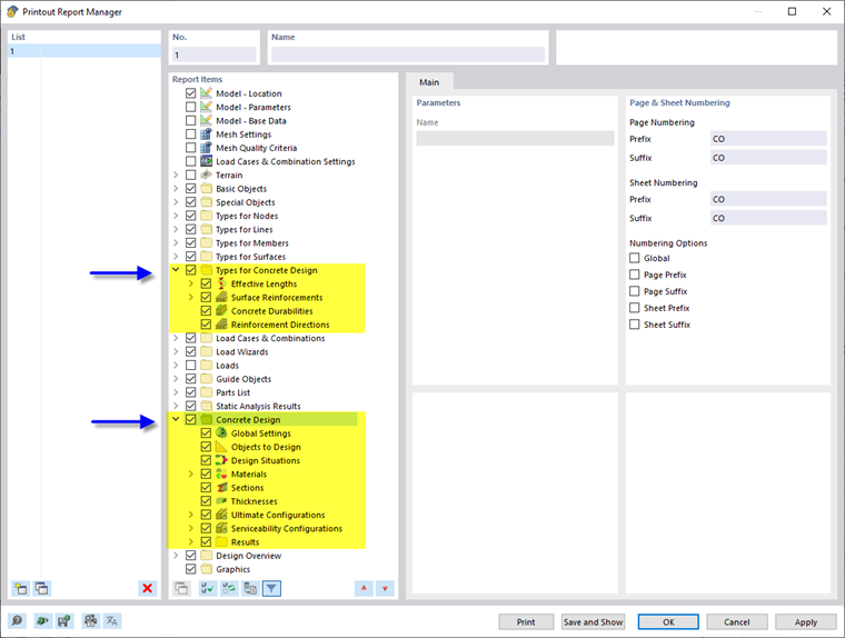
The Printout Report Manager provides all tables of Concrete Design that can be displayed in the program interface.

In addition to the entries for the Types for Concrete Design, the report includes design ratios of members and surfaces, the reinforcement on members, the reinforcement on surfaces, and the reinforcement on nodes, if applicable, in the navigator of the report items. Use the check boxes to define the tables you need for the documentation.

You can also use the filter options to customize the tabular output. You can filter the result tables by specific criteria:

  • Object filter by number or object selection
  • Result filter with the same filter options as in the Result Table Manager
  • Design check ratio filter for result values

It is also possible to integrate Design Check Details with the formulas and interaction diagrams into the printout report. Use the corresponding option in the Direct Print list button in the "Design Check Details" dialog box.

In the print preview of the printout report, you can check the data, arrange them properly, and add graphics and texts.

Tip

The functions of the printout report are described in Chapter Printout Reports of the RFEM manual.

Parent Chapter