298x
000553
2024-02-05
Specifiche di progetto

relazione di calcolo

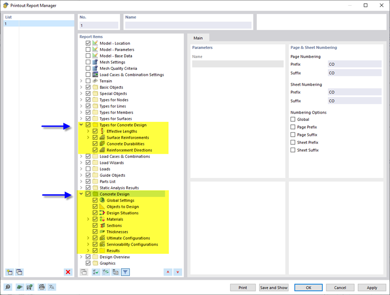
Il Gestore relazione di calcolo fornisce tutte le tabelle di Verifica calcestruzzo che sono visualizzate anche nell'interfaccia del programma.

Oltre alle voci per i di 000529 per la verifica del calcestruzzo, i rapporti di progetto di aste e superfici, l'004019 sulle aste, l'armatura sulle superfici e, se applicabile, Armatura sui nodi nel navigatore degli elementi della relazione. Utilizzare le caselle di controllo per definire le tabelle necessarie per la documentazione.

Le opzioni di filtro sono un altro modo per personalizzare l'output tabellare. I risultati possono essere filtrati secondo determinati criteri:

  • Oggetto- Filtra per numero o selezione di oggetti
  • Filtro dei risultati con le stesse opzioni di filtro del Gestore tabelle dei risultati
  • Filtro del criterio di verifica per i valori dei risultati

I Dettagli di verifica con le formule e i diagrammi di interazione possono anche essere integrati nella relazione di calcolo. Utilizzare l'opzione corrispondente nel pulsante elenco Stampa immediata nella finestra di dialogo 'Dettagli verifica'.

Nell'anteprima di stampa della relazione di calcolo, è possibile controllare i dati, organizzarli in modo appropriato e aggiungere grafici e testo.

Suggerimento

Le funzioni della relazione di calcolo sono descritte nel capitolo Relazioni di calcolo del Manuale di RFEM.

Capitolo principale