394x
000553
05-02-2024
Especificaciones de cálculo

El informe

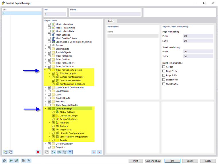
El Administrador de informes proporciona todas las tablas de Cálculo de hormigón que también se muestran en la interfaz del programa.

Además de las entradas para los tipos para el cálculo de hormigón, las razones de cálculo de barras y superficies, la armadura en barras, la armadura en superficies así como, si procede, la Armadura en nudos en el navegador de los elementos del informe. Utilice las casillas de verificación para definir las tablas que necesita para la documentación.

Las opciones de filtro son otra forma de personalizar la salida tabular. Los resultados se pueden filtrar según ciertos criterios:

  • Filtro de objetos por número o selección de objetos
  • Filtro de resultados con las mismas opciones de filtro que en el Administrador de tablas de resultados
  • Filtro de criterios de cálculo para valores de resultados

Los Detalles de cálculo con las fórmulas y los diagramas de interacción también se pueden integrar en el informe. Use la opción correspondiente en el botón de lista Imprimir inmediatamente en el cuadro de diálogo 'Detalles de comprobación de diseño'.

En la vista previa de impresión del informe, puede comprobar los datos, organizarlos adecuadamente y agregar gráficos y texto.

Consejo

Las funciones del informe se describen en el capítulo Informes del manual de RFEM.

Capítulo principal