467x
005930
21. Januar 2025

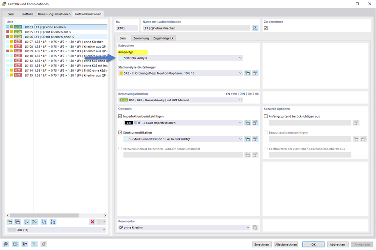
Analysetyp

Der 'Analysetyp' ist gemäß Lastfallkategorie voreingestellt.

Statische Analyse

Die standardmäßige Einstellung für den Analysetyp ist die 'Statische Analyse', wie sie die nachfolgende Abbildung zeigt.

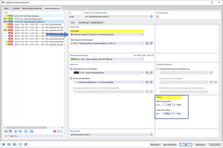
Statische Analyse | Kriechen und Schwinden (linear)

Wird zu dem Add-On Betonbemessung das Add-On Nichtlineares Materialverhalten aktiviert, so steht der Analysetyp 'Statische Analyse | Kriechen & Schwinden (linear)' zur Verfügung. Dieser Analysetyp erweitert die Statische Analyse um die Berücksichtigung von Kriechen und Schwinden.
Kriechen und Schwinden werden hierfür bereits in der Finite Elemente Analyse mit abgebildet. Dafür ist die Eingabe des Belastungsbeginns sowie des Belastungsendes erforderlich.

Hintergründe zur Art der Berücksichtigung des Kriechen und Schwindens im genannten Analysetyp bietet das Kapitel Zeitabhängiges Verhalten.

Tipp

Der Analysetyp "Statische Analyse | Kriechen & Schwinden (linear)" lässt sich bei Bedarf im Kombinationsassistenten einstellen. Damit wird dieser Typ für alle mit dem jeweiligen Assistenten generierte Kombinationen eingestellt.

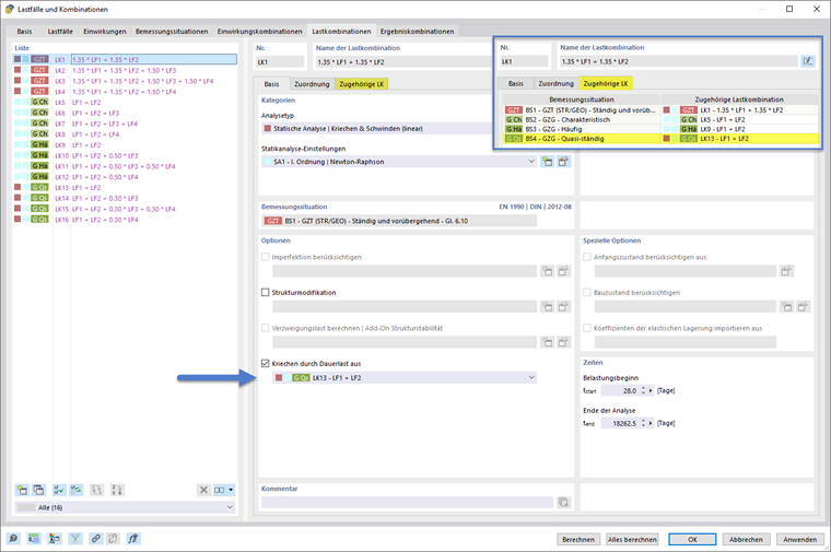
Kriechen durch Dauerlast aus

Speziell für die Analyse mit linearem Kriechen steht diese Option, die kriecherzeugende Dauerlast zu definieren, zur Verfügung. Diese ist in der nachfolgenden Abbildung hervorgehoben.

Damit kann das Kriechen für den permanent wirkenden Anteil der aktuellen Lastkombination berechnet werden, während die übrige Belastung ohne Berücksichtigung des Kriechens berechnet wird.

Aus der in dieser Option zugewiesenen Lastkombination wird das Lastniveau übernommen, um in einer ersten Teilberechnung die Analyse unter Berücksichtigung des Kriechens durchzuführen. Anschließend wird für die weiteren Lastanteile der aktuellen Kombination, die das permanente Niveau überschreiten und als nicht kriecherzeugend zu berücksichtigen sind, die Analyse ohne Kriechen fortgesetzt.

Kombinationsassistent für Analysetyp und Dauerlast

Das Einstellen des Analysetyps und der kriecherzeugenden Last kann zum Einen manuell vorgenommen werden, so wie es im Abschnitt oben gezeigt ist. Es besteht jedoch auch die Möglichkeit diese Einstellungen im Kombinationsassistent festzulegen, sodass die gewünschten Einstellungen in der Generierung der Kombinationen berücksichtigt werden können.

Analysetyp

Im Kombinationsassistent kann im Basisregister der Typ der statischen Analyse gewählt werden, wie im zweiten Bild der nachfolgenden Bilderreihe gezeigt ist. Wenn der Typ "Statische Analyse | Kriechen & Schwinden (linear)" eingestellt wird, dann erscheint das zusätzliche Register "Kriechen & Schwinden". Dieses ist gegliedert in die Eingabebereiche für das Festlegen der Zeiten und der kriecherzeugenden Dauerlast. Dies wird im ersten Bild der anschließend dargestellten Bilderreihe gezeigt.

Kriechen durch Dauerlast aus

Wenn im Abschnitt "Kriechen & Schwinden" unter Einstellungen Kriechen durch Dauerlast aus (1) ausgewählt wird, dann werden die beiden Möglichkeiten zur Definition der kriecherzeugenden Last wählbar.
Es kann eintweder ein spezifischer Lastfall bzw. eine spezifische Lastkombinationen (2) eingestellt werden. Alternativ ist es möglich eine Bemessungssituation zu wählen. Damit wird einer Kombination die jeweils zugehörige Lastkombination der gewählten Bemessungssituation zugewiesen (3).

Bei Wahl der Option "Zugehörige Lastkombination der Bemessungssituation" werden bei den generierten Lastkombinationen jeweils automatisch die zugehörigen Lastkombination der festgelegten Bemessungssituation als Dauerlast eingestellt.
Gezeigt ist dies in der nachfolgenden Bilderreihe exemplarisch für den Fall, dass die Bemessungssituation "BS 4 - GZG - Quasi-ständig" gewählt wurde.

  • Es wird allen LKs, die aus dem aktuellen Kombinationsassistenten generiert werden und nicht zur als Dauerlast gewählten Bemessungssituation 4 gehören, die zugehörige LK der Bemessungssituation 4 eingestellt, wie beispielhaft die Bilder 1 und 2 zeigen.
  • Für alle LKs, die aus dem aktuellen Kombinationsassistenten generiert werden und die zur als Dauerlast gewählten Bemessungssituation 4 gehören, wird die Option "Kriechen durch Dauerlast aus" nicht aktiviert. Da diese LKs selbst dem Dauerlastniveau entsprechen. Dies ist beispielhaft durch Bild 3 der nachfolgenden Bilderreihe gezeigt.

Sind bei Ihnen die zugehörigen Lastkombinationen nicht ausgefüllt, können Sie dies durch Aktivierung der Option "Zugehörige Lastkombinationen automatisch zuordnen" im Reiter Basis des Eingabedialogs "Lastfälle und Kombinationen" aktivieren. Alternativ können manuell zugehörige Lastkombinationen definiert werden.

Übergeordnetes Kapitel