469x
005930
21-01-2025
Especificaciones de cálculo

Tipo de análisis

El 'tipo de análisis' se ajusta de acuerdo con la categoría del caso de carga.

Análisis estático

El ajuste estándar para el tipo de análisis es el 'Análisis estático', como lo muestra la siguiente figura.

Análisis estático | Fluencia y retracción (lineal)

Si junto con el complemento Dimensionamiento de Hormigón se activa el complemento Comportamiento de Material No Lineal, está disponible el tipo de análisis 'Análisis estático | Fluencia y retracción (lineal)'. Este tipo de análisis amplía el Análisis estático para incluir la consideración de la fluencia y retracción. La fluencia y la retracción ya están representadas en el análisis de elementos finitos. Para ello, es necesario ingresar el inicio y el fin de la carga.

El capítulo Comportamiento dependiente del tiempo ofrece antecedentes sobre el tipo de consideración de la fluencia y retracción en el tipo de análisis mencionado.

Consejo

El tipo de análisis "Análisis estático | Fluencia y retracción (lineal)" se puede ajustar en el asistente de combinaciones si es necesario. Así este tipo se establece para todas las combinaciones generadas con el asistente respectivo.

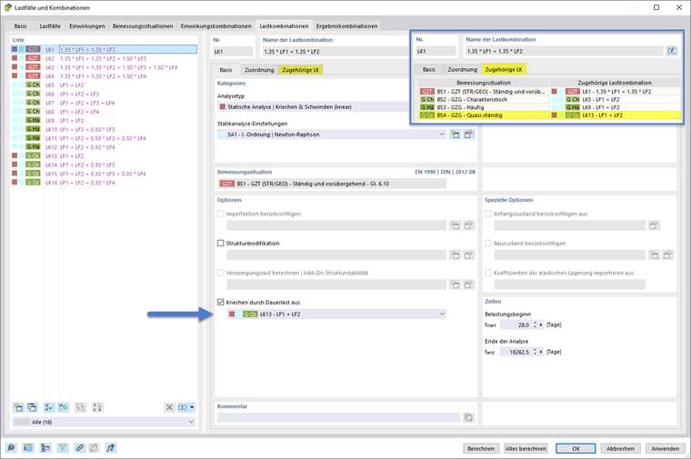
Fluencia causada por carga continua desactivada

Especialmente para el análisis con fluencia lineal, está disponible esta opción para definir la carga continua que provoca la fluencia. Esta está destacada en la figura siguiente.

Así, es posible calcular la fluencia para la parte permanente de la combinación de carga actual, mientras que el resto de la carga se calcula sin considerar la fluencia.

A partir de la combinación de carga asignada en esta opción, se toma el nivel de carga para realizar un cálculo parcial inicial del análisis considerando la fluencia. Posteriormente, para las demás partes de la carga de la combinación actual que exceden el nivel permanente y deben considerarse como no generadoras de fluencia, el análisis continúa sin fluencia.

Asistente de combinaciones para tipo de análisis y carga continua

El ajuste del tipo de análisis y de la carga que provoca la fluencia puede realizarse manualmente, como se muestra en la sección anterior. Sin embargo, también es posible establecer estas configuraciones en el asistente de combinaciones, de manera que se puedan considerar en la generación de combinaciones.

Tipo de análisis

En el asistente de combinaciones, se puede elegir el tipo de análisis estático en el registro base, como se muestra en la segunda imagen de la secuencia de imágenes siguiente. Si se establece el tipo "Análisis estático | Fluencia y retracción (lineal)", aparecerá el registro adicional "Fluencia y retracción". Este está dividido en áreas de entrada para establecer los tiempos y la carga continua que genera fluencia. Esto se muestra en la primera imagen de la secuencia de imágenes mostrada a continuación.

Fluencia causada por carga continua desactivada

Si en la sección "Fluencia y retracción" bajo configuraciones se selecciona Fluencia causada por carga continua desactivada (1), entonces estarán disponibles las dos opciones para definir la carga que genera fluencia. Se puede configurar un caso de carga específico o una combinación de cargas específica (2). Alternativamente, es posible elegir una situación de dimensionamiento. Así, se asigna a una combinación la combinación de carga correspondiente a la situación de dimensionamiento elegida (3).

Si se elige la opción "Combinación de carga correspondiente de la situación de dimensionamiento", se establecerá automáticamente la combinación de carga correspondiente de la situación de dimensionamiento establecida como carga continua para las combinaciones de carga generadas. Esto se muestra en la siguiente secuencia de imágenes como ejemplo en el caso de que se eligiera la situación de dimensionamiento "BS 4 - SLS - Cuasi-permanente".

  • Para todas las combinaciones de cargas que se generen a partir del asistente de combinaciones actual y que no pertenezcan a la situación de dimensionamiento elegida como carga continua 4, se establecerá la correspondiente combinación de la situación de dimensionamiento 4, como muestran los ejemplos en las imágenes 1 y 2.
  • Para todas las combinaciones de cargas que se generen a partir del asistente de combinaciones actual y que pertenezcan a la situación de dimensionamiento elegida como carga continua 4, la opción "Fluencia causada por carga continua desactivada" no se activará. Ya que estas combinaciones de cargas corresponden ellas mismas al nivel de carga continua. Esto se muestra como ejemplo en la imagen 3 de la siguiente secuencia de imágenes.

Si las combinaciones de carga correspondientes no están rellenadas, puede activar la opción "Agregar automáticamente combinaciones de carga correspondientes" en la pestaña de base del cuadro de diálogo "Casos de carga y combinaciones". Alternativamente, se pueden definir manualmente combinaciones de carga correspondientes.

Capítulo principal