348x
005930
21.01.2025

Type d’analyse

Le 'Type d'analyse' est prédéfini selon la catégorie du cas de charge.

Analyse statique

Le paramètre par défaut pour le type d'analyse est 'Analyse statique', comme le montre l'illustration suivante.

Analyse statique | Fluage et retrait (linéaire)

Avec l'add-on Calcul du béton, le type d'analyse 'Analyse statique | Fluage & Retrait (linéaire)' est disponible. Ce type d'analyse étend l'Analyse statique pour inclure la considération du fluage et du retrait. Le fluage et le retrait sont déjà inclus dans l'analyse par éléments finis. Cela nécessite l'entrée du début de la charge ainsi que la fin de la charge.

Les contextes de la considération du fluage et du retrait dans le type d'analyse mentionné sont fournis dans le chapitre Comportement dépendant du temps.

Astuce

Le type d'analyse "Analyse statique | Fluage & Retrait (linéaire)" peut être défini si nécessaire dans l'assistant de combinaisons. Ainsi, ce type sera défini pour toutes les combinaisons générées avec l'assistant correspondant.

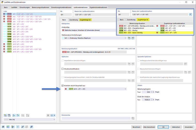
Fluage par charge permanente désactivé

Spécialement pour l'analyse avec fluage linéaire, cette option pour définir la charge permanente génératrice de fluage est disponible. Elle est mise en évidence dans l'illustration suivante.

Ainsi, le fluage pour la partie permanente de la combinaison de charges actuelle peut être calculé, tandis que la charge restante est calculée sans prise en compte du fluage.

La combinaison de charges attribuée dans cette option sert à prendre le niveau de charge pour effectuer une première partie de calcul en considérant le fluage. Ensuite, pour les autres parts de charge de la combinaison actuelle, qui dépassent le niveau permanent et doivent être considérées comme non génératrices de fluage, l'analyse se poursuit sans fluage.

Assistant de combinaisons pour le type d'analyse et charge permanente

Le paramétrage du type d'analyse et de la charge génératrice de fluage peut être effectué manuellement, comme montré dans la section ci-dessus. Il est également possible de définir ces paramètres dans l'assistant de combinaisons, de sorte que les paramètres souhaités puissent être pris en compte dans la génération des combinaisons.

Type d'analyse

Dans l'assistant de combinaisons, le type de l'analyse statique peut être choisi dans l'onglet de base, comme montré dans la deuxième image de la série d'images suivante. Lorsque le type "Analyse statique | Fluage & Retrait (linéaire)" est sélectionné, un onglet supplémentaire "Fluage & Retrait" apparaît. Cet onglet est structuré avec des sections d'entrée pour définir les temps et la charge permanente génératrice de fluage. Ceci est montré dans la première image de la série d'images suivante.

Fluage par charge permanente désactivé

Si dans la section "Fluage & Retrait" sous Paramètres, l'option Fluage par charge permanente désactivée (1) est sélectionnée, alors les deux possibilités pour définir la charge génératrice de fluage deviennent sélectionnables. On peut soit configurer un cas de charge spécifique ou une combinaison de charges spécifique (2). Alternativement, il est possible de choisir une situation de dimensionnement. Ainsi, une combinaison se verra attribuer la combinaison de charges correspondante de la situation de dimensionnement choisie (3).

Lors de la sélection de l'option "Combinaison de charges correspondante à la situation de dimensionnement", les combinaisons de charges générées se verront automatiquement attribuer la combinaison de charges correspondante à la situation de dimensionnement définie en tant que charge permanente. Cela est montré dans la série d'images suivante à titre d'exemple pour le cas où la situation de dimensionnement "BS 4 - GZG - Quasi-permanente" a été choisie.

  • Toutes les CC générées à partir de l'assistant de combinaisons actuel et n'appartenant pas à la situation de dimensionnement 4 choisie comme charge permanente se voient attribuer la CC correspondante de la situation de dimensionnement 4, comme le montrent de manière exemplaire les images 1 et 2.
  • Pour toutes les CC générées à partir de l'assistant de combinaisons actuel et appartenant à la situation de dimensionnement 4 choisie comme charge permanente, l'option "Fluage par charge permanente désactivé" n'est pas activée. Ces CC correspondent elles-mêmes au niveau de charge permanent. Cela est montré de manière exemplaire par l'image 3 de la série d'images suivante.

Si les combinaisons de charges correspondantes ne sont pas remplies, vous pouvez activer cette fonction en cochant l'option "Attribuer automatiquement les combinaisons de charges correspondantes" dans l'onglet Base de la boîte de dialogue d'entrée "Cas de charges et combinaisons". Alternativement, des combinaisons de charges correspondantes peuvent être définies manuellement.

Chapitre parent