469x
005930
2025-01-21
Especificações de dimensionamento

Tipo de análise

O 'Tipo de Análise' é predefinido conforme a categoria do caso de carga.

Análise Estática

A configuração padrão para o tipo de análise é a 'Análise Estática', como mostra a figura a seguir.

Análise Estática | Fluência e Retração (linear)

Se o complemento Dimensionamento de Concreto estiver ativado com o complemento Comportamento de Material Não Linear, o tipo de análise 'Análise Estática | Fluência & Retração (linear)' estará disponível. Este tipo de análise expande a Análise Estática para incluir a consideração de fluência e retração. A fluência e retração são incorporadas na análise de elementos finitos. Para isso, é necessário inserir o início e o fim da carga.

Os antecedentes sobre a consideração de fluência e retração neste tipo de análise estão disponíveis no capítulo Comportamento Dependente do Tempo.

Sugestão

O tipo de análise "Análise Estática | Fluência & Retração (linear)" pode ser configurado no Assistente de Combinação, se necessário. Assim, este tipo será ajustado para todas as combinações geradas com o respectivo assistente.

Fluência pela Carga Permanente desativada

Especificamente para a análise com fluência linear, esta opção permite definir a carga permanente que gera fluência. Esta é destacada na imagem a seguir.

Com isso, a fluência pode ser calculada para a parte permanente da carga da combinação atual, enquanto as demais cargas são calculadas sem considerar a fluência.

Da combinação de cargas atribuída nesta opção, o nível de carga é adotado para realizar uma primeira subanálise considerando a fluência. Em seguida, a análise é continuada sem considerar a fluência para as demais partes de carga da combinação atual que excedem o nível permanente e não devem ser consideradas geradoras de fluência.

Assistente de Combinação para Tipo de Análise e Carga Permanente

O ajuste do tipo de análise e da carga geradora de fluência pode ser feito manualmente, conforme mostrado na seção acima. No entanto, também é possível definir essas configurações no Assistente de Combinação, para que as configurações desejadas sejam consideradas na geração das combinações.

Tipo de Análise

No Assistente de Combinação, o tipo de análise estática pode ser escolhido na aba Base, conforme mostrado na segunda imagem da sequência de imagens a seguir. Quando o tipo "Análise Estática | Fluência & Retração (linear)" é configurado, a aba adicional "Fluência & Retração" aparece. Esta é dividida nas áreas de entrada para definir os tempos e a carga permanente que gera fluência. Isso é mostrado na primeira imagem da sequência de imagens apresentada a seguir.

Fluência pela Carga Permanente desativada

Se na seção "Fluência & Retração" nas configurações a opção Fluência pela Carga Permanente desativada (1) for selecionada, duas possibilidades de definição da carga geradora de fluência estarão disponíveis. Pode-se definir um caso específico de carga ou combinações específicas de carga (2). Alternativamente, é possível escolher uma situação de dimensionamento. Assim, uma combinação de carga correspondente à situação de dimensionamento escolhida é atribuída (3).

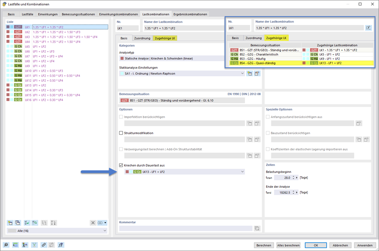
Ao escolher a opção "Combinação de Carga Correspondente à Situação de Dimensionamento", as combinações de carga geradas definem automaticamente a combinação de carga correspondente à situação de dimensionamento estabelecida como carga permanente. Isto é exemplificado na sequência de imagens seguinte para o caso em que a situação de dimensionamento "BS 4 - SLS - Quase-permanente" foi escolhida.

  • Para todos os LCs gerados a partir do assistente de combinação atual e que não pertencem à situação de dimensionamento 4 escolhida como carga permanente, é configurada a LC correspondente à situação de dimensionamento 4, como mostram exemplificadamente as imagens 1 e 2.
  • Para todos os LCs gerados a partir do assistente de combinação atual que pertencem à situação de dimensionamento 4 escolhida como carga permanente, a opção "Fluência pela Carga Permanente desativada" não é ativada, pois esses LCs correspondem ao nível de carga permanente. Isto é exemplificado pela imagem 3 da sequência de imagens a seguir.

Se em seu caso as combinações de carga correspondentes não estiverem preenchidas, isso pode ser ativado pela opção "Atribuir combinações de carga correspondentes automaticamente" na aba Base do diálogo "Casos de Carga e Combinações". Alternativamente, combinações de carga correspondentes podem ser definidas manualmente.

Capítulo principal