475x
005930
2025-01-21
Specyfikacja projektowa

Typ analizy

'Typ analizy' jest domyślnie ustawiony zgodnie z kategorią przypadku obciążenia.

Analiza statyczna

Domyślne ustawienie dla typu analizy to 'Analiza statyczna', jak pokazano na poniższym rysunku.

Analiza statyczna | Pełzanie i skurcz (liniowo)

Kiedy do dodatku Projektowanie betonu włączany jest dodatek Nieliniowe zachowanie materiału, dostępny jest typ analizy 'Analiza statyczna | Pełzanie & skurcz (liniowo)'. Ten typ analizy rozszerza Analizę statyczną o uwzględnienie pełzania i skurczu. Pełzanie i skurcz są już uwzględniane w analizie metodą elementów skończonych. Wymagane jest podanie początku oraz końca obciążenia.

Tło dotyczące uwzględnienia pełzania i skurczu w wymienionym typie analizy można znaleźć w rozdziale Zachowanie zależne od czasu.

Wskazówka

Typ analizy "Analiza statyczna | Pełzanie & skurcz (liniowo)" można ustawić w Asystencie kombinacji w razie potrzeby. Dzięki temu ten typ jest ustawiany dla wszystkich kombinacji generowanych przez danego Asystenta.

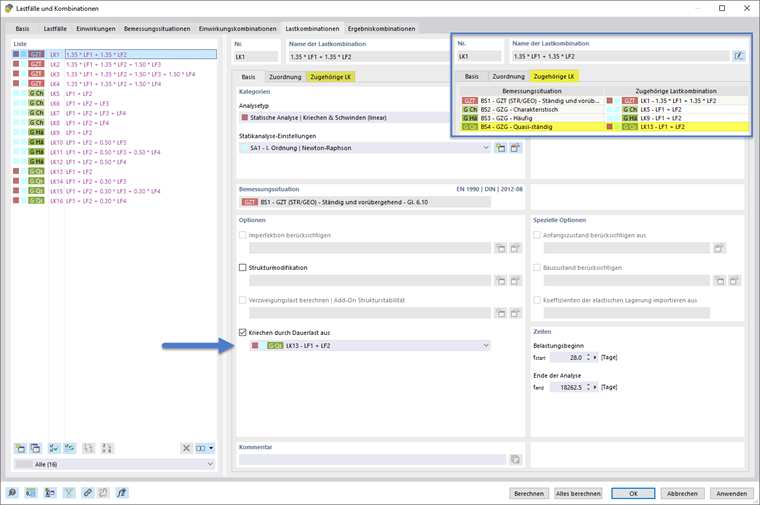
Wyłączenie pełzania przez obciążenie stałe

Specjalnie dla analizy z liniowym pełzaniem dostępna jest opcja definiowania trwałego obciążenia powodującego pełzanie. Została ona wyróżniona na poniższym rysunku.

Pozwala to na obliczenie pełzania dla elementu stałego bieżącej kombinacji obciążeń, podczas gdy pozostałe obciążenia są obliczane bez uwzględnienia pełzania.

Z przypisanej w tej opcji kombinacji obciążeń przyjmowany jest poziom obciążenia, aby w pierwszym etapie obliczeń przeprowadzić analizę z uwzględnieniem pełzania. Następnie dla dalszych elementów obciążenia bieżącej kombinacji, które przekraczają poziom stały i są traktowane jako nie generujące pełzania, analiza kontynuowana jest bez uwzględnienia pełzania.

Asystent kombinacji dla typu analizy i obciążenia stałego

Ustawienia typu analizy oraz obciążenia powodującego pełzanie można dokonać manualnie, jak pokazano w powyższym rozdziale. Istnieje jednak również możliwość ustalenia tych ustawień w Asystencie kombinacji, aby można było je uwzględnić przy generowaniu kombinacji.

Typ analizy

W Asystencie kombinacji można w zakładce podstawowej wybrać typ analizy statycznej, jak pokazano na drugim obrazie w poniższej serii obrazów. Jeżeli zostanie ustawiony typ "Analiza statyczna | Pełzanie & skurcz (liniowo)", pojawi się dodatkowa zakładka "Pełzanie & skurcz". Jest podzielona na obszary wejściowe do ustalania czasu i trwałego obciążenia powodującego pełzanie. Pokazywane jest to na pierwszym obrazie w poniższej serii obrazów.

Wyłączenie pełzania przez obciążenie stałe

Jeśli w sekcji "Pełzanie & skurcz" w ustawieniach wybierze się Wyłączenie pełzania przez obciążenie stałe (1), wówczas dostępne są dwie opcje definiowania obciążenia powodującego pełzanie. Można ustawić specyficzny przypadek obciążenia lub specyficzne kombinacje obciążeń (2). Alternatywnie można wybrać sytuację projektową. Dzięki temu zostanie przypisana odpowiednia kombinacja obciążeń z wybranej sytuacji projektowej (3).

W przypadku wyboru opcji "Odpowiednia kombinacja obciążeń sytuacji projektowej", w generowanych kombinacjach obciążeń automatycznie ustawiana jest odpowiednia kombinacja obciążeń z określonej sytuacji projektowej jako obciążenie stałe. Pokazywane jest to w poniższej serii obrazów w przykładzie dla sytuacji projektowej "BS 4 - GZG - Quasi-stały".

  • Wszystkim LK, które są generowane z bieżącego Asystenta kombinacji i nie należą do sytuacji projektowej wybranej jako trwałe obciążenie 4, ustawiana jest odpowiednia LK z sytuacji projektowej 4, jak pokazują przykładowo obrazy 1 i 2.
  • Dla wszystkich LK, które są generowane z bieżącego Asystenta kombinacji i należą do sytuacji projektowej wybranej jako trwałe obciążenie 4, opcja "Wyłączenie pełzania przez obciążenie stałe" nie jest aktywowana. Ponieważ te LK same odpowiadają poziomowi trwałego obciążenia. Przykładowo pokazane jest to na obrazie 3 w poniższej serii obrazów.

Jeśli Twoje przypisane kombinacje obciążeń nie są wypełnione, możesz to aktywować, włączając opcję "Automatycznie przypisz odpowiednie kombinacje obciążeń" w zakładce podstawowej dialogu wprowadzania "Przypadki obciążeń i kombinacje". Alternatywnie można ręcznie zdefiniować odpowiednie kombinacje obciążeń.

Rozdział nadrzędny