348x
005930
21.1.2025

Typ analýzy

Typ analýzy je přednastavený podle kategorie zatížení.

Statická analýza

Výchozí nastavení typu analýzy je 'Statická analýza', jak ukazuje následující obrázek.

Statická analýza | Krípání a smršťování (lineární)

S přídavným modulem Navrhování betonu je dostupný typ analýzy 'Statická analýza | Krípání & smršťování (lineární)'. Tento typ analýzy rozšiřuje Statickou analýzu o zahrnutí krípání a smršťování.
Krípání a smršťování jsou zohledněny již ve výpočtu metodou konečných prvků. Pro tuto analýzu je vyžadován vstup začátku a konce zatížení.

Pozadí k typu zahrnutí krípání a smršťování v uvedeném typu analýzy je uvedeno v kapitole Závislost na čase.

Tip

Typ analýzy "Statická analýza | Krípání & smršťování (lineární)" lze nastavit podle potřeby v asistentovi pro kombinace. Tímto způsobem bude tento typ nastaven pro všechny kombinace vytvořené pomocí daného asistenta.

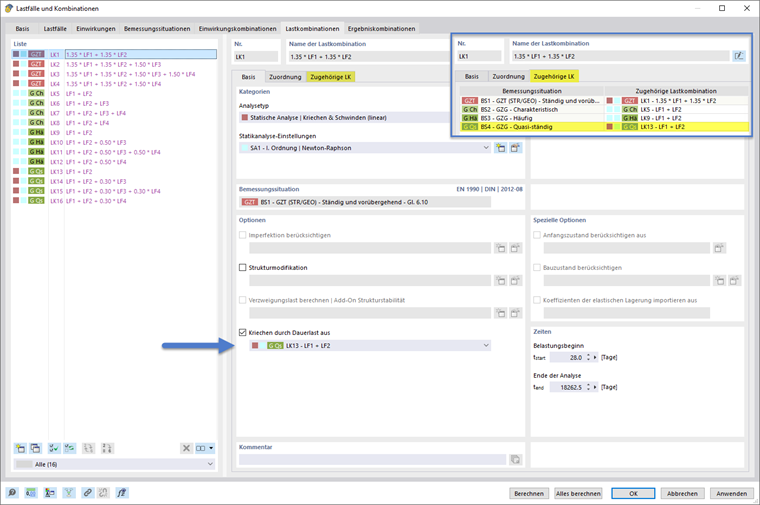
Krípání z trvalého zatížení vypnuto

Speciálně pro analýzu s lineárním krípáním je k dispozici tato možnost definování trvalého zatížení, které způsobuje krípání, jak je zdůrazněno v následujícím obrázku.

Tímto způsobem lze krípání vypočítat pro trvale působící část aktuální kombinace zatížení, zatímco zbytkové zatížení je vypočítáno bez zohlednění krípání.

Z přidělené kombinace zatížení v této možnosti je převzata úroveň zatížení, aby bylo možné provést první část analýzy se zohledněním krípání. Následně, pro další části zatížení aktuální kombinace, které překračují trvale působící úroveň a nejsou považovány za způsobující krípání, je analýza bez krípání pokračována.

Asistent pro kombinace pro typ analýzy a trvalé zatížení

Nastavení typu analýzy a zatížení způsobujícího krípání může být provedeno ručně, jak je ukázáno v předchozí části, nebo mohou být tyto nastavení definovány v asistentovi pro kombinace tak, aby byla zohledněna požadovaná nastavení při generování kombinací.

Typ analýzy

V asistentovi pro kombinace lze v základním rejstříku vybrat typ statické analýzy, jak je ukázáno na druhém obrázku následující série obrázků. Pokud je nastaven typ "Statická analýza | Krípání & smršťování (lineární)", objeví se dodatečný rejstřík "Krípání & smršťování". Tento je rozdělen na oblasti pro zadání dob a trvalého zatížení způsobujícího krípání. Toto je ukázáno na prvním obrázku následné série obrázků.

Krípání z trvalého zatížení vypnuto

Pokud je v sekci "Krípání & smršťování" pod nastavením Krípání z trvalého zatížení vypnuto (1) vybráno, jsou obě možnosti pro definici zatížení způsobujícího krípání zpřístupněny.
Může být vybráno buď specifické zatížení nebo specifická kombinace zatížení (2). Alternativně je možné vybrat posuzovací situaci. Tím je kombinaci přiděleno vždy odpovídající zatížení zvolené posuzovací situace (3).

Při výběru možnosti "Příslušná kombinace zatížení posuzovací situace" budou v generovaných kombinacích zatížení automaticky nastaveny odpovídající kombinace zatížení zvolené posuzovací situace jako trvalé zatížení.

Toto je ukázáno na následující sérii obrázků na příkladu, kdy byla zvolena posuzovací situace "PS 4 - GZG - Kvazi-stálá".

  • Všechny kombinace zatížení, které jsou generovány z aktuálního asistenta pro kombinace a nepatří do posuzovací situace 4 jako trvalé zatížení, mají nastavenou odpovídající kombinaci zatížení pro posuzovací situaci 4, jak ukazují příklady na obrázcích 1 a 2.
  • Pro všechny kombinace zatížení, které jsou generovány z aktuálního asistenta pro kombinace a patří do posuzovací situace 4 jako trvalé zatížení, není možnost "Krípání z trvalého zatížení vypnuto" aktivována, protože tato zatížení již odpovídají trvalé úrovni zatížení. Toto je ukázáno na příkladu z obrázku 3 následující série obrázků.

Pokud u vás nejsou vyplněny odpovídající kombinace zatížení, můžete to aktivovat zapnutím možnosti "Automaticky přiřadit odpovídající kombinace zatížení" v záložce Základní vstupního dialogu "Zatížení a kombinace". Alternativně mohou být manuálně definovány odpovídající kombinace zatížení.

Nadřazená kapitola