711x
000599
2023-12-04

Design Check Details

In the result tables of the “Aluminum Design” category, you can open the design check details using one of the following options:

  • Button Design check details in the table toolbar
  • Double-click in a result row

The “Design Check Details” dialog box appears. It shows the design equations and intermediate results of the design check that apply to the result selected in the table.

The detailed results are displayed in the central area, and the design formulas are displayed in the column on the right.

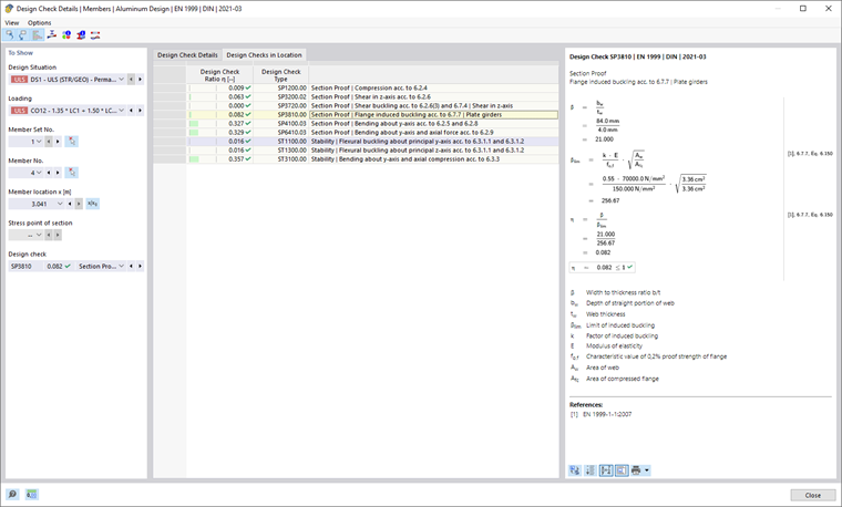
Display

The section on the left shows the parameters of the table row that is selected when the dialog box is opened. This gives you control over the design situation, the governing objects, and the design criterion.

If you want to check the details for a different case configuration, you can adjust the parameters—design situation, load, object, x-location or mesh node, stress point or layer, design—in the selection lists at any time. There are selection options for all calculated result types. For example, if only members were designed, no options for member sets and surfaces are displayed.
Similarly, you cannot switch to member design checks in the design check details for surfaces. In this case, select the corresponding result table in the program without closing the “Design Check Details” dialog box.

If you want to check the results of another object, you can select the member or surface graphically in the work window using the Single Selection button.

In the results of a member set, only the member numbers belonging to this member set are available for selection in the list of members. Similarly, in the results of a surface set, only the associated surfaces are included in the list. If you activate the Absolute Coordinates from Member Set Start button for a member set, the “Member location x” refers to the beginning of the member set. If it is inactive, the x-location refers to the start of the selected member. The members designed without a member set are available in the list if you select the ‘’--‘’ entry for the “Member set no.”.

For stress points, there is a selection option only for design checks that are related to a stress point (for example, stress check). All other design checks are available for selection if you set the '--' option for the stress point.

Design Check Details

In the central area, the Design Check Details tab lists the essential input parameters, intermediate values, and design results in a tree structure (see the image Design Check Details of Aluminum Design). This allows you to follow the design checks step by step.

You can also check the intermediate values in the Design Check Formulas on the right. If you click on a row in the “Design Check Values” category, the corresponding design check formula is highlighted with a border.

The “Design Internal Forces” category specifies the section forces used for the design at this point. If a section force is marked as “Negligible,” it is below a limit value (see the subchapter of Ultimate Configuration). It is not taken into account in the further design.

Design Checks in Location

The Design Checks in Location tab lists all design checks performed at the member location x or at the mesh node. Here, you have a quick overview of the design ratios for the various types of design checks.

When you click on a row, the corresponding design check formula is displayed on the right. Double-clicking on a row takes you to the “Design Check Details” tab, where you can check the intermediate values and results of this design.

Some design checks—for example, comparative stress design checks—are performed at each stress point. Other design checks, such as stability analyses, do not require any distinction between stress points.

Design Check Formulas

The section on the right shows the key formulas for determining the intermediate values and the final calculation of the design criterion (see the image Design Check Details for Aluminum Design). When you click on a formula, the corresponding row in the “Design Values” category is selected in the design check details. Use the button at the bottom to switch between formula symbols and numerical values, and use the button to display an abbreviated version with the design equation.

You can also use the design check formulas for documentation purposes. The list button Direct Print offers various options for printing (see the image Selecting Design Check Details).

The Model View button allows for switching between the formulas and the model view. This allows you to quickly locate the design location in the model.

Menu “View” and “Options”

In the “Design Check Details” dialog box, you can use the menu features to open additional dialog boxes for evaluating the results or to control the view. You can also use the corresponding buttons. They are assigned the following functions:

Button Function
Select Object in Graphic Synchronize design check details with the selected table objects
Show Object in Tables Synchronize the result table with the selected design check details
Relation Scale Show or hide the colored reference scale in the Design Checks in Location tab
Diagram in Section Open the Result Diagrams in Section window
Result Diagram in Surface Point Open the window Result Diagrams in Surface Point
Info Open the window with information on aluminum material properties
Section Information Open the window with information on cross-section properties
Result Diagram Open the Result Diagrams dialog box

Parent Chapter