1689x
005066
13. Februar 2024

Benutzerdefiniertes Material

Wie kann ich ein benutzerdefiniertes Material aus einem bestehenden Material anlegen und bearbeiten?


Antwort:

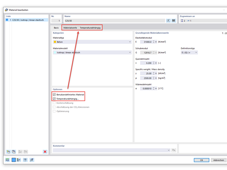
Nachdem ein Material aus der Datenbank geöffnet wurde, kann mithilfe der Option "Benutzerdefiniertes Material" auf die Materialkennwerte zugegriffen werden.

Auch die Abhängigkeit des Elastizitätsmoduls infolge der Temperatur kann über die Optionen gesteuert werden.


Autor

Herr Baumgärtel betreut die Dlubal-Anwender im Kundensupport.



;