1731x
000733
31. März 2021

Filteroption für die Ergebnistabellen in den Bemessungsmodulen

Bei der gleichzeitigen Bemessung vieler Stäbe in einem Bemessungsfall fällt es manchmal schwer, die maßgebenden Nachweise zu erkennen. Um die Übersicht zu verbessern und die relevanten Nachweise kompakt darzustellen, können die Filteroptionen unter den Ergebnistabellen genutzt werden. Diese sind in allen Bemessungsmodulen des Stahl-, Auminium- und Holzbaus in RFEM und RSTAB enthalten.

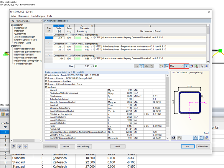
Maximale Nachweise

Die Definition des Filters unter einer Ergebnistabelle kann genutzt werden, um die maximalen Nachweise anzuzeigen. In der Ergebnistabelle mit stabweiser Ausgabe wird bei aktivem Filter nur noch der maximale Nachweis je Stab dargestellt. Somit lässt sich die Ausgabe wesentlich reduzieren und kann besser überblickt werden.

Diese Filtereinstellungen sind in allen Ergebnistabellen verfügbar und können somit auch für die Anzeige der maximalen Nachweise je Querschnitt oder der maßgebenden Lastfälle genutzt werden.

Nicht erfüllte Nachweise und Nachweise mit hoher Auslastung

Der Ergebnisfilter kann bei Auswahl von „>1.0“ auch für die Anzeige aller nicht erfüllten Nachweise genutzt werden. Unbemessbar-Meldungen werden ebenso erkannt wie gewöhnliche Ausnutzungen größer als 1. Es ist ebenso möglich, einen bestimmten Schwellenwert der Ausnutzung einzugeben, ab dem die Nachweise angezeigt werden.

Filteroption im Ausdruckprotokoll

Auch im Ausdruckprotokoll kann die oben beschriebene Filteroption genutzt werden. Diese ist in der Selektion der Themen des Ausdruckprotokolls im entsprechenden Abschnitt für die Ergebnisse des Zusatzmoduls vorhanden.



;