502x
000190
31. Januar 2024

RF-/STAHL AS | Ergebnisausgabe

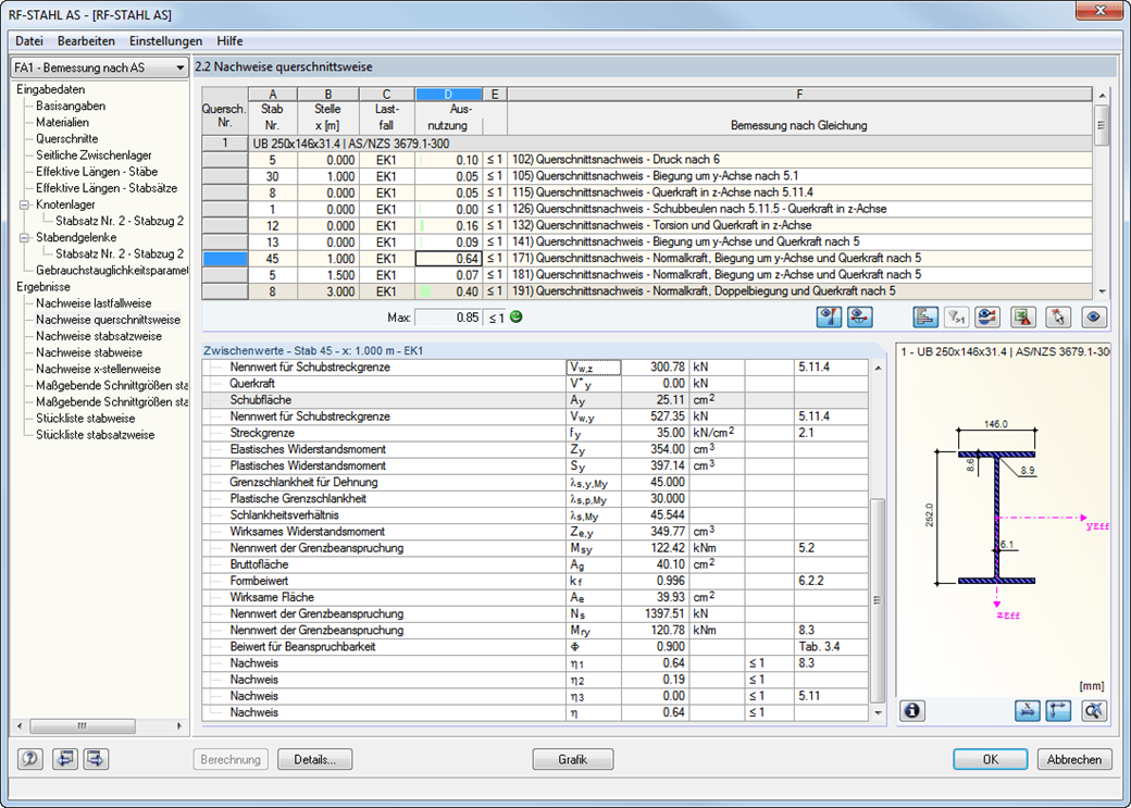
In der ersten Ergebnistabelle erhält man den maximalen Ausnutzungsgrad mit zugehörigen Nachweis pro bemessenem Lastfall (Lastkombination / Ergebniskombination).

In den weiteren Ergebnistabellen werden alle Detailergebnisse thematisch in erweiterbaren Baummenüs aufgeführt. Alle Zwischenergebnisse entlang der Stäbe können an jeder Stelle abgelesen werden. Dadurch kann genau nachvollzogen werden, wie das Modul die einzelnen Nachweise führt. 

Die gesamten Moduldaten sind Teil des RFEM/RSTAB-Ausdruckprotokolls. Der Inhalt des Protokolls und die gewünschte Tiefe der Ausgabe für die einzelnen Nachweise lassen sich gezielt selektieren.



;