263x
005128
2024-05-29

Design Situations

The Design Situations table in the “Concrete Foundations” category lists all design situations defined for the model. Two standards are relevant for assigning design situation types for concrete foundations:

  • EN 1992 for the concrete design
  • EN 1997 for the geotechnical analysis

The design situations are described in the chapter Design Situations of the RFEM manual.

Selecting Design Situations for Concrete Foundations

By default, the "To Design" check box is activated for all design situations. In this way, all design situations are analyzed for the concrete foundation design checks. If you deactivate the check box of a design situation, the corresponding design situation is deactivated for the concrete design and no design checks are performed for this design situation.

The settings in the table are synchronized with the specifications for the design situations in the "Load Cases and Combinations" dialog box.

Self-Weights for Concrete Foundations

In the "Load Cases" tab of the "Load Cases and Combinations" dialog box, you can specify for each load case whether and how the self-weight for concrete foundations should be considered. To do this, select the Self-weights for concrete foundations option in the "Self-Weight" section. The Concrete Foundations tab is added.

In the "Concrete Foundations" tab, you can specify whether the self-weight of the foundation structure, the earth covering, and the ground water should be considered.

If earth covering and groundwater are activated and their properties have been defined in the Soil Properties dialog box, the corresponding loads are created automatically. If they are deactivated, you can manually define them as additional foundation loads. Further explanation can be found in the chapters Earth Covering and Groundwater.

Important

It is necessary to activate the self-weight of the foundation structure in a load case in order to enable the calculation of the concrete foundation design.

Tip

To also combine the self-weight in the ultimate limit state with the partial safety factor 1.0, select the Favorable permanent actions check box in the Combination Wizard, the "Options II" section.


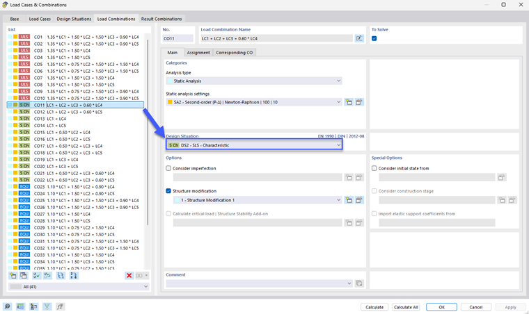
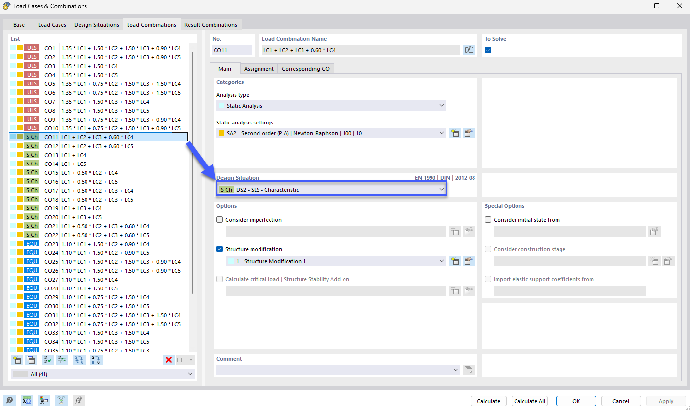
Design Situation for Design of Highly Eccentric Loads in Core

For foundations on non-cohesive and cohesive soils, no gaping joints may occur in the foundation base as a result of characteristic permanent actions (see Chapter Highly Eccentric Loads in Core. To have the corresponding load combinations available, you need to create a design situation that combines the characteristic permanent actions. You can create a new characteristic design situation in the Design Situations tab.

The next step is to copy the characteristic load combinations with permanent loads only and assign them to the new design situation:

Parent Chapter