736x
000599
2023-12-04

Szczegóły kontroli obliczeń

W tabelach wyników kategorii 'Obliczenia dla aluminium' można wywołać szczegóły dowodu za pomocą jednej z następujących metod:

  • Przycisk Detaile wyników na pasku narzędzi tabeli
  • Podwójne kliknięcie w wiersz wyniku

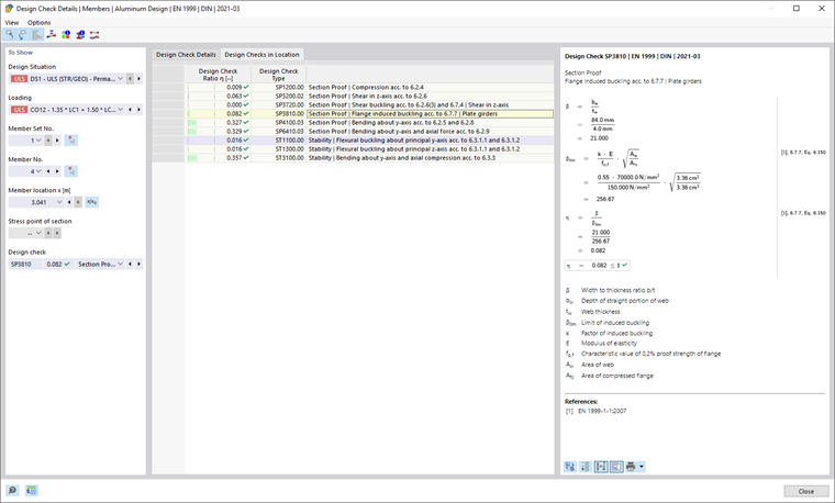
Pojawi się dialog 'Szczegóły dowodu'. Tam wyświetlane są równania dowodowe wraz z wynikami pośrednimi dowodu, które dotyczą wyniku wybranego w tabeli.

W centralnej części widoczne są szczegółowe wyniki, a w prawej kolumnie formuły dowodowe.

Wyświetlanie

W sekcji po lewej są ustawione parametry wiersza tabeli, który jest wybrany podczas wywoływania dialogu. Dzięki temu masz kontrolę nad sytuacją obliczeniową, istotnymi obiektami i kryterium dowodowym.

Jeśli chcesz sprawdzić szczegóły dla innej sytuacji, możesz w listach wyboru w dowolnym momencie dostosować parametry – sytuację obliczeniową, obciążenie, obiekt, miejsce x lub węzeł siatki, punkt naprężenia lub warstwę, dowód. Istnieją możliwości wyboru dla wszystkich obliczonych typów wyników. Na przykład, jeśli obliczono tylko pręty, to nie będą wyświetlane opcje dla zestawów prętów i powierzchni. Podobnie w szczegółach dowodów dla powierzchni nie można przejść do dowodów dla prętów. W takim przypadku wybierz odpowiednią tabelę wyników w programie, nie zamykając dialogu 'Szczegóły dowodu'.

Jeśli chcesz sprawdzić wyniki innego obiektu, możesz wybrać pręt lub powierzchnię w oknie roboczym za pomocą przycisku Wybór pojedynczo .

Dla wyników zestawu prętów, tylko numery prętów należących do tego zestawu są dostępne w liście prętów. Również dla wyników zestawu powierzchni tylko powiązane powierzchnie są zawarte w liście. Jeśli aktywujesz przycisk Współrzędne bezwzględne od początku zbioru prętów dla zestawu prętów, „Miejsce x” odnosi się do początku zestawu prętów. Jeśli jest nieaktywny, miejsce x odnosi się do początku wybranego pręta. Pręty obliczone bez zestawu prętów są dostępne w liście, jeśli wybierzesz wpis '--' dla „Nr zestawu prętów”.

Dla punktów naprężeń istnieje możliwość wyboru tylko dla dowodów odnoszących się do punktu naprężenia (na przykład dowód naprężeniowy). Wszystkie inne dowody są dostępne do wyboru, jeśli dla punktu naprężenia ustawisz opcję '--'.

Szczegóły dowodu

W centralnej części, w zakładce Szczegóły dowodu, wypisane są kluczowe parametry wejściowe, wartości pośrednie i wyniki obliczeniowe w strukturze drzewa (patrz obraz Szczegóły dowodów obliczeń dla aluminium). Pozwala to na śledzenie przeprowadzonych dowodów krok po kroku.

Wartości pośrednie można również sprawdzić po prawej stronie, przy Formuły dowodowe. Jeśli klikniesz na wiersz kategorii 'Wartości dowodowe', odpowiadająca mu formuła dowodowa zostanie wyróżniona.

W kategorii 'Sytuacje obliczeniowe' podane są sytuacje obliczeniowe używane do dowodów w tym miejscu. Jeśli sytuacja obliczeniowa jest oznaczona jako 'Nieistotna', to znajduje się poniżej wartości granicznej (patrz podrozdział Konfiguracja nośności). W dalszych dowodach nie jest uwzględniana.

Dowody w miejscu

W zakładce Dowody w miejscu wymienione są wszystkie przeprowadzone dowody dla miejsca pręta x lub węzła siatki. Tutaj masz szybki przegląd wykorzystań różnych rodzajów dowodów.

Gdy klikniesz na wiersz, z prawej strony wyświetlana jest odpowiadająca mu formuła dowodowa. Podwójne kliknięcie na wiersz przełączy cię do zakładki 'Szczegóły dowodu', gdzie możesz sprawdzić wartości pośrednie i wyniki tego dowodu.

Niektóre dowody – na przykład dowody naprężenia porównawczego – są przeprowadzane w każdym punkcie naprężenia. Inne dowody, takie jak dowody stabilności, nie wymagają rozróżnienia między punktami naprężenia.

Formuły dowodowe

W prawej sekcji podane są główne formuły do obliczania wartości pośrednich oraz ostateczne obliczenie kryterium dowodowego (patrz obraz Szczegóły dowodów obliczeń dla aluminium). Jeśli klikniesz na formułę, odpowiadający jej wiersz w kategorii 'Wartości dowodowe' będzie zaznaczony w szczegółach dowodu. Za pomocą przycisku Przełącz widok wzoru na dole możesz przełączać się między symbolami formuły a wartościami liczbowymi, a przyciskiem Widok podsumowania wzoru można wyświetlać skróconą wersję z równaniem dowodowym.

Formuły dowodowe można również wykorzystać do dokumentacji. Na liście rozwijanej Natychmiast wydrukuj dostępne są różne możliwości druku (patrz obraz Drukowanie szczegółów dowodów).

Przycisk Widok modelu umożliwia przełączanie między formułami a widokiem modelu. Dzięki temu można szybko zlokalizować miejsce dowodu w modelu.

Menu 'Widok' i 'Opcje'

W dialogu 'Szczegóły dowodu' masz za pomocą funkcji menu możliwość otwierania innych dialogów do oceny wyników lub sterowania widokiem. Alternatywnie, możesz użyć odpowiednich przycisków, które są przypisane do następujących funkcji:

Przycisk Funkcja
Wybrać obiekt w grafice Synchronizuje szczegóły dowodu z wybranymi obiektami w tabeli
Wyświetlanie obiektu w tabelach Synchronizuje tabelę wyników z wyborem szczegółów dowodu
pasek odniesienia Włącza lub wyłącza kolorową skalę odniesienia w zakładce Dowody w miejscu
Wykres w przekroju Otwiera okno Przebiegi wyników w przekroju
Wykres wyników w punkcie powierzchni Otwiera okno Przebiegi wyników w punkcie powierzchni
Informacje Otwiera okno z informacjami o właściwościach materiału aluminium
Informacje o przekroju Otwiera okno z informacjami o właściwościach przekroju
Wykres wyników Otwiera dialog Przebiegi wyników

Rozdział nadrzędny