1660x
001755
15. Februar 2024

Abschätzung der CO₂-Emissionen in RFEM 6/RSTAB 9

Dieser Artikel zeigt Ihnen, wie Sie CO₂-Emissionen in RFEM 6/RSTAB 9 abschätzen können.

Das Verfahren zur Schätzung der CO₂-Emissionen in RFEM 6/RSTAB 9 ähnelt dem im Knowledge-Base-Artikel besprochenen Verfahren zur Kostenschätzung: Kostenschätzung und Optimierung auf Basis minimaler Kosten in RFEM 6 .

Da das Add-On "Optimierung & Kosten / CO2-Emissionsschätzung" in den Basisdaten (Bild 2) aktiviert ist, muss zunächst die Option "Schätzung der CO2-Emissionen" für die Materialien im Modell aktiviert werden (Bild 3).


Bitte beachten Sie, dass es unterschiedliche Materialien für die Fundamentplatte, die Kelleraußenwände, die Kellerinnenwände, die Decken, die Außenwände, die Innenwände und die Dachkonstruktion gibt (siehe Bild 4). Daher muss die CO₂-Emissionsschätzung für jedes Material separat aktiviert werden.

Der Vorteil besteht darin, dass Sie die CO2-Emissionen nicht für alle Materialien abschätzen müssen, sondern nur für diejenigen, die Sie interessieren, was die Arbeit deutlich erleichtert. So können Sie die Emissionen beispielsweise nur für die Außenwände, die Dachkonstruktion oder die Decken abschätzen.

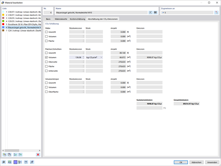
Im Fenster "Material bearbeiten" öffnen Sie anschließend die Registerkarte "Schätzung der CO₂-Emissionen". Die Schätzung der CO₂-Emissionen basiert auf der Einheitsemission der jeweiligen Elemente, Flächen bzw. Schichten und Volumen. Sie müssen also lediglich die Einheit und die Einheitsemission für die Elemente, die Sie interessieren, definieren. Das Programm berechnet dann automatisch die Gesamtemission und zeigt sie, wie in Bild 5 dargestellt, an.

Die Einheitsemissionen können einer Datenbank entnommen werden. Auch negative Emissionen können berücksichtigt werden, was insbesondere für Nachhaltigkeitszwecke von Interesse ist. So kann beispielsweise die Schätzung der Emissionen verwendet werden, um das Modell auf der Grundlage minimaler CO₂-Emissionen zu optimieren. Das Programm sucht dann nach einer Optimierungslösung, die auf einer breiteren Nutzung von Materialien mit sehr geringem oder negativem Treibhauspotenzial basiert, sodass die Bedingung für minimale CO₂-Emissionen erfüllt ist.


Autor

Frau Kirova ist bei Dlubal zuständig für die Erstellung von technischen Fachbeiträgen und unterstützt unsere Anwender im Kundensupport.

Links


;