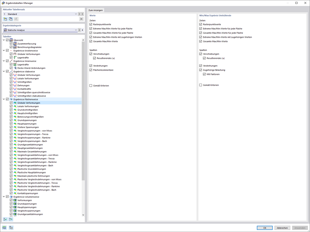
Auch für die Anschaulichkeit Ihrer Ergebnisse gibt es Optimierungen. Um sie besser darzustellen, können Sie die angezeigten Spalten und Zeilen nun über den neuen Ergebnistabellen-Manager reduzieren.
;
Registrieren Sie sich für das Dlubal-Extranet, um die Software optimal zu nutzen und exklusiven Zugang zu Ihren persönlichen Daten zu erhalten.
Registrieren Sie sich für das Dlubal-Extranet, um die Software optimal zu nutzen und exklusiven Zugang zu Ihren persönlichen Daten zu erhalten.
Registrieren Sie sich für das Dlubal-Extranet, um die Software optimal zu nutzen und exklusiven Zugang zu Ihren persönlichen Daten zu erhalten.
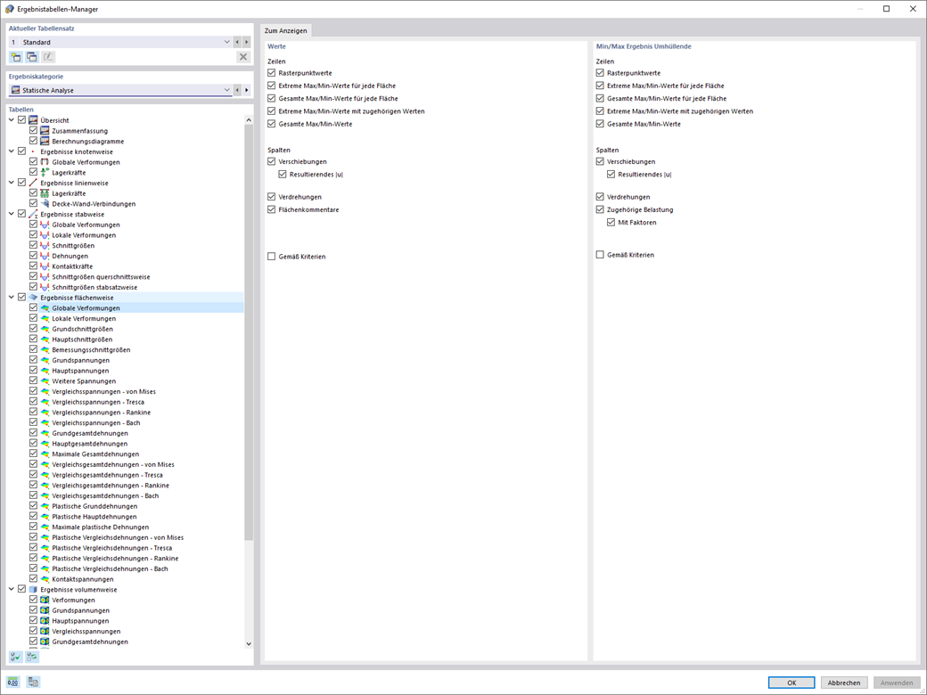
Auch für die Anschaulichkeit Ihrer Ergebnisse gibt es Optimierungen. Um sie besser darzustellen, können Sie die angezeigten Spalten und Zeilen nun über den neuen Ergebnistabellen-Manager reduzieren.