3963x
000169
27.7.2023

Betonový sloup

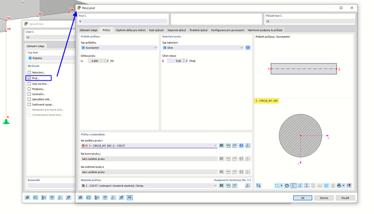
Pro vytvoření prutu betonového sloupu dvakrát klikněte na střed svislé linie (č. 13).

Vyberte volbu Prut. Otevře se dialog 'Nový prut'. Přednastaven je průřez CIRCLE_M1 300, což se nám hodí.

Dvakrát klikněte na OK a zavřete oba dialogy.

3D rendering působí dojmem, že části sloupu nejsou zcela uvnitř ploch. V tomto příkladu používáme mírně zjednodušený model konstrukce. Výsledky jsou však dostatečně přesné. Posouzení kruhového prutu je předvedeno v 2. části tohoto tutoriálu.

Nadřazená kapitola