536x
002248
30. Januar 2024

Kostenschätzung

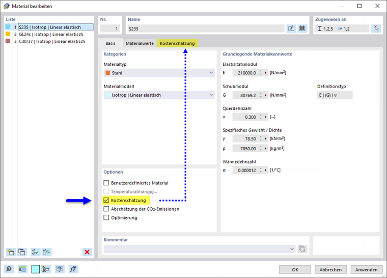
Wenn Sie in den Basisangaben das Add-On Optimierung & Kosten / CO2-Emissionsabschätzung aktiviert haben, ist sowohl bei den Materialeigenschaften als auch bei den Querschnittseigenschaften das Kontrollfeld Kostenschätzung zugänglich.

Mit dem Anhaken des Kontrollfeldes wird im Material- oder Querschnittsdialog das Register Kostenschätzung ergänzt.

Material

Haken Sie bei den Strukturobjekten 'Stäbe', 'Flächen' und 'Volumenkörper' an, welche Kenngröße des Materials jeweils für die Kostenschätzung relevant ist: Gewicht, Volumen oder Fläche etc.

Tragen Sie in der Spalte 'Stückkosten' den Wert ein, den eine Einheit des Materials kostet. In der Liste der Spalte 'Einheit' stehen verschiedene Möglichkeiten für die Einheitskosten zur Auswahl.

Tipp

Die Währung wird bei den Basisangaben des Modells verwaltet (siehe Bild Add-On 'Optimierung & Kosten / CO2-Emissionsabschätzung' ).

Aus den Stückkosten und den Eigenschaften der Strukturobjekte, die dem Material zugeordnet sind, ermittelt das Programm die anteiligen Kosten. Die Berechnung erfolgt somit direkt und nicht wie in anderen Add-Ons über eine separate Funktion.

Das 'Summengewicht' am Ende der Tabelle zeigt die Masse an, die sich aus der Aufsummierung aller aktivierten Teilmassen-Gewichte des Materials ergibt. Ferner wird der Anteil des Summengewichts ausgewiesen, den dieses Material an der Masse aller Materialien hat, die für die Kostenschätzung aktiviert sind.

Die 'Summenkosten' zeigen den Preis an, der sich aus der Aufsummierung aller aktivierten Teilkosten des Materials ergibt. Ferner wird der Anteil der Kosten ausgewiesen, den dieses Material am Gesamtpreis aller Materialien hat, die für die Kostenschätzung aktiviert sind.

Die 'Gesamtkosten' ergeben sich aus der Addition der Summenkosten aller Materialien, die für die Kostenschätzung aktiviert sind.

Tipp

Sie können die Kosten bei den Optimierungseinstellungen als Optimierungskriterium ansetzen.

Querschnitt

Anders als Materialien können Querschnitte nur Stäben zugeordnet werden. Folglich ist die Stückkostendefinition nur für Stab-Massentypen möglich. Wenn für das Material eines Querschnitts bereits Vorgaben für eine Kostenschätzung vorliegen, ist das Kontrollfeld 'Aus Material übernehmen' per Voreinstellung aktiviert. Damit gelten die stabbezogenen Stückkostendefinitionen und doppelte Stückkosteneingaben sind unterbunden. Wenn Sie aber die Stückkosten und Einheiten für bestimmte Stabeigenschaften separat festlegen möchten, deaktivieren Sie das Kontrollfeld.

Die in der Spalte 'Anzahl' angegebenen Werte für Gewicht, Volumen, Fläche und Länge ergeben sich aus den Eigenschaften der Stäbe, die dem Querschnitt zugeordnet sind.

Die 'Summenkosten' zeigen den Preis für alle verwendeten Stäbe des Querschnitts an. Ferner wird der Anteil der Kosten ausgewiesen, den dieser Querschnitt am Gesamtpreis aller Querschnitte hat, für die eine Kostenschätzung aktiviert ist.

Die 'Gesamtkosten' ergeben sich aus der Addition der Summenkosten eines jeden Querschnitts.

Übergeordnetes Kapitel