309x
002251
23. Januar 2024

Dokumentation

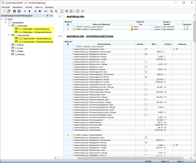
Die Kostenschätzung und Abschätzung der CO2-Emissionen kann auch im Ausdruckprotokoll dokumentiert werden. Rufen Sie hierzu den Ausdruckprotokoll-Manager auf. Dort werden die Daten unter den Basisobjekten in den Kategorien Materialien und Querschnitte verwaltet.

Haken Sie die Optionen Kostenschätzung und/oder Emissionsschätzung an. Klicken Sie dann auf die Schaltfläche Speichern und anzeigen , um die Änderungen im selektierten Ausdruckprotokoll darzustellen.

Kostenschätzung

Bei den Materialien sind in der Kategorie 'Kostenschätzung' für jedes Material, das Sie für die Kostenschätzung aktiviert haben, folgende Informationen aufgelistet:

  • Stückkosten der aktivierten Teilmassenkomponenten (Stäbe, Flächen, Volumenkörper)
  • Menge der Komponenten, die dem Material zugeordnet sind
  • Kosten jeder Komponente
  • Summengewicht aller aktivierten Komponenten mit Gewichtsanteil des Materials an Gesamtmasse
  • Summenkosten mit Kostenanteil des Materials an Gesamtkosten
  • Gesamtkosten

Bei den Querschnitten sind in der Kategorie 'Kostenschätzung' für jeden Querschnitt, den Sie für die Kostenschätzung aktiviert haben, folgende Informationen aufgelistet:

  • Stückkosten
  • Menge, die dem Querschnitt zugeordnet ist
  • Teilkosten
  • Summenkosten
  • Gesamtkosten
  • Kostenanteil des Querschnitts an Gesamtkosten

Emissionsschätzung

Bei den Materialien sind in der Kategorie 'Emissionsschätzung' für jedes Material, das Sie für die Abschätzung der CO2-Emissionen aktiviert haben, folgende Informationen aufgelistet:

  • Einheitsemissionen der aktivierten Teilmassenkomponenten (Stäbe, Flächen, Volumenkörper)
  • Menge der Komponenten, die dem Material zugeordnet sind
  • Emissionen jeder Komponente
  • Summenemissionen aller aktivierten Komponenten mit Emissionsanteil des Materials an Gesamtemission
  • Gesamtemission

Bei den Querschnitten sind in der Kategorie 'Emissionsschätzung' für jeden Querschnitt, den Sie für die Abschätzung der CO2-Emissionen aktiviert haben, folgende Informationen aufgelistet:

  • Stückemissionen
  • Menge, die dem Querschnitt zugeordnet ist
  • Teilemissionen
  • Summenemission
  • Gesamtemission
  • Emissionsanteil des Querschnitts an Gesamtemission
Übergeordnetes Kapitel