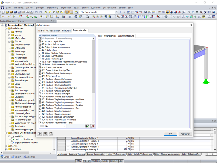
Für einige Ergebnistabellen sind weitere Filtermöglichkeiten verfügbar. So kann die Übersichtlichkeit einer raschen Ergebnisauswertung erleichtert werden.
Registrieren Sie sich für das Dlubal-Extranet, um die Software optimal zu nutzen und exklusiven Zugang zu Ihren persönlichen Daten zu erhalten.
Registrieren Sie sich für das Dlubal-Extranet, um die Software optimal zu nutzen und exklusiven Zugang zu Ihren persönlichen Daten zu erhalten.
Registrieren Sie sich für das Dlubal-Extranet, um die Software optimal zu nutzen und exklusiven Zugang zu Ihren persönlichen Daten zu erhalten.
Für einige Ergebnistabellen sind weitere Filtermöglichkeiten verfügbar. So kann die Übersichtlichkeit einer raschen Ergebnisauswertung erleichtert werden.
Frau Matula kümmert sich im Kundensupport um die Anliegen unserer Anwender.