3440x
000716
26. März 2021

Intelligente Voreinstellung der Teilsicherheitsbeiwerte für Lastkombinationen

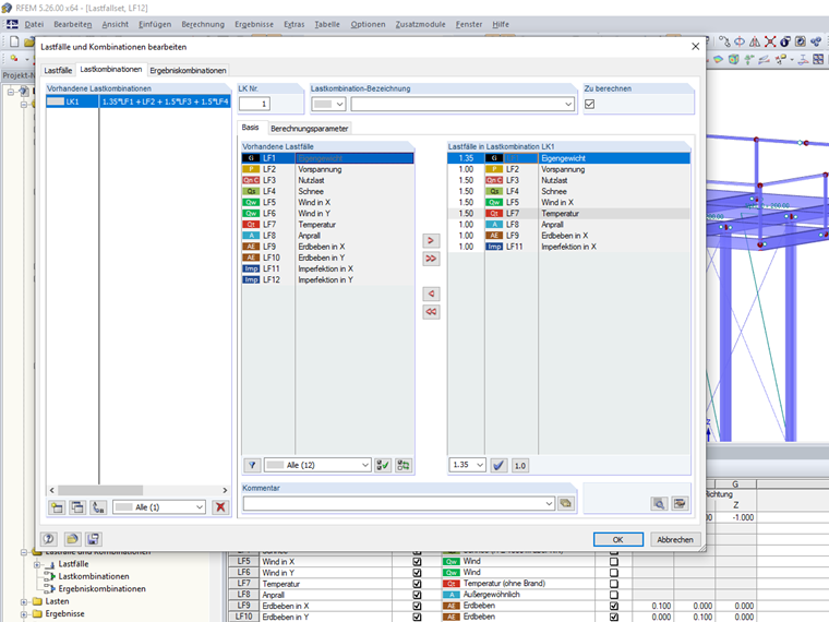
Im Dialog "Lastfälle und Kombinationen bearbeiten" können unter dem Register "Lastkombinationen" verschiedene Lastfälle in einer Lastkombination miteinander kombiniert werden.

Da Lastfälle generell charakteristische Lasten ohne Sicherheiten beschreiben, müssen diese Lastfälle in den Lastkombinationen je nach Bemessungssituation mit bestimmten Teilsicherheitsbeiwerten multipliziert werden.

Beispiel: 1,35 x LF1 "Eigengewicht" + 1,5 x LF2 "Nutzlast"

Standardmäßig werden bei der Übernahme eines Lastfalls abhängig von der Kategorie automatisch prinzipielle Teilsicherheitsbeiwerte vorgegeben. Beispielsweise werden für die Lastfallkategorien nach der europäischen Kombinationsnorm EN 1990 folgende Werte verwendet:

  • 1,35 bei ständigen Lastfällen (Eigengewicht)
  • 1,5 bei veränderlichen Lastfällen (Wind, Schnee, Nutzlast, Temperatur)
  • 1,0 bei Sonderlastfällen (Vorspannung, Außergewöhnlich, Seismisch, Imperfektion)

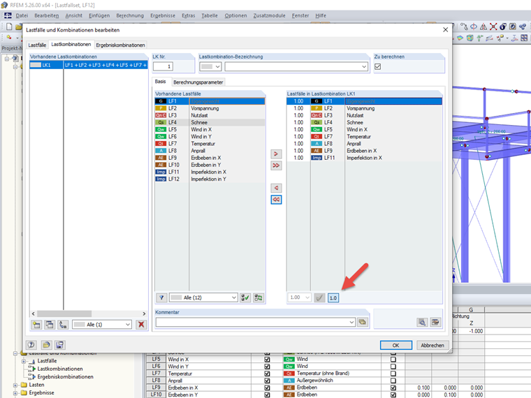
Für den Fall, dass keine Teilsicherheitsbeiwerte in einer Lastkombination benötigt werden, gibt es den Button [1,0]. Nach Aktivierung dieser Funktion ist die standardmäßige Teilsicherheitsbeiwert-Zuweisung abgeschaltet und die Lastfälle werden mit dem Teilsicherheitsbeiwert 1,0 übernommen.

Es können auch manuelle Teilsicherheitsbeiwerte vorgegeben und im Regelmodus jederzeit die oben beschriebene Standardvorgabe mit einem neuen Wert überschrieben werden.


Autor

Andreas verantwortet die Entwicklung von RSTAB, RFEM und RWIND Simulation sowie den Bereich Membranbau. Zusätzlich koordiniert er Qualitätssicherungsprozesse und unterstützt bei technischen Fragestellungen im Kundensupport.

Links


;