3191x
000366
23.11.2021
N

Návrhová situace

Pro posouzení mezního stavu únosnosti a použitelnosti se kombinují stálé a proměnné účinky v různých návrhových situacích.

Obecné

Norma popisuje, jak se mají jednotlivé zatěžovací stavy pro jednotlivé návrhové situace kombinovat a jaké dílčí a kombinační součinitele se mají použít.

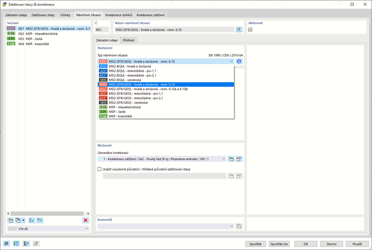
Eurokód rozlišuje následující návrhové situace:

  • Trvalá a dočasná návrhová situace (základní kombinace) (MSÚ)
  • Mimořádná návrhová situace (MSÚ)
  • Seizmická návrhová situace (MSÚ)
  • Občasná návrhová situace (MSP)
  • Častá návrhová situace (MSP)
  • Kvazistálá návrhová situace (MSP)

Použití v programu

V programu RFEM nebo RSTAB jsou již přednastaveny jedna návrhová situace v MSÚ (stálá a dočasná) a tři návrhové situace v MSP. Další situace lze vybrat ze seznamu v sekci "Typ návrhové situace".

V záložce Přehled jsou uvedeny všechny kombinace zatížení s dílčími a kombinačními součiniteli, které náleží do návrhové situace. Návrhová situace tak odpovídá obálce, ve které se stanoví nejnepříznivější kombinace ze všech obsažených kombinací zatížení.