3126x
000366
23. November 2021
B

Bemessungssituation

Für die Nachweise in den Grenzzuständen der Tragfähigkeit und der Gebrauchstauglichkeit werden ständige und veränderliche Einwirkungen in verschiedenen Bemessungssituationen zusammengefasst.

Allgemein

In den Normen wird beschrieben, wie die einzelnen Lastfälle bei der Überlagerung für die jeweiligen Bemessungssituationen kombiniert werden müssen und welche Teilsicherheits- und Kombinationsbeiwerte dafür angesetzt werden sollen.

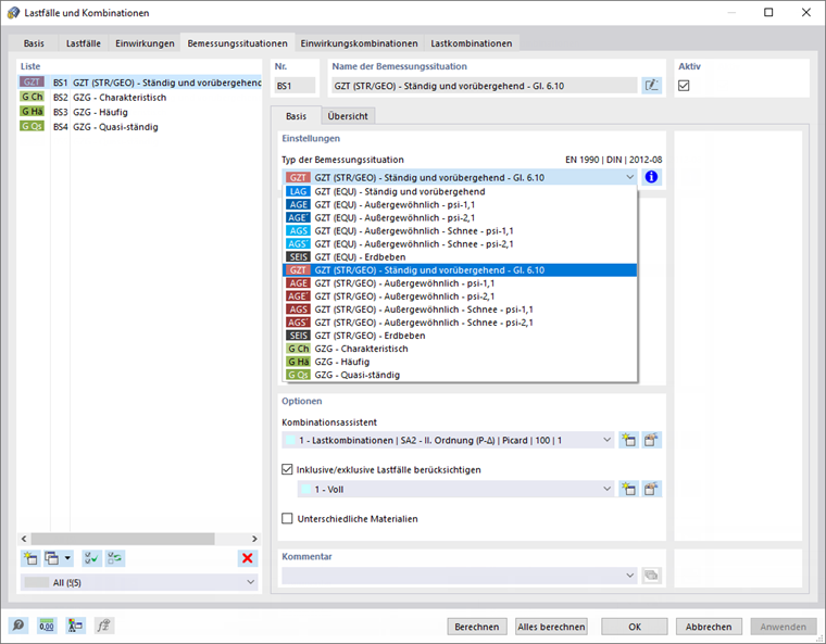
Der Eurocode unterscheidet zwischen folgenden Bemessungssituationen:

  • Ständige und vorübergehende Bemessungssituation (Grundkombination) (ULS)
  • Außergewöhnliche Bemessungssituation (ULS)
  • Bemessungssituation für Erdbeben (ULS)
  • Seltene Bemessungssituation (SLS)
  • Häufige Bemessungssituation (SLS)
  • Quasi-ständige Bemessungssituation (SLS)

Anwendung im Programm

In RFEM und RSTAB sind eine Bemessungssituation im GZT (ständig und vorübergehend) sowie drei Bemessungssituationen im GZG bereits voreingestellt. In der Liste des Abschnitts "Typ der Bemessungssituation" können noch weitere Situationen ausgewählt werden.

In einer Übersicht werden alle Lastkombinationen mit Teilsicherheits- und Kombinationsbeiwerten aufgelistet, die zu einer Bemessungssituation gehören. Eine Bemessungssituation entspricht somit einer Umhüllenden, in der die ungünstigste Kombination aller enthaltenen Lastkombinationen erfasst wird.