1761x
000494
18. Januar 2024

Tabellen für Spannungs-Dehnungs-Berechnung

Nach der Berechnung der Ergebnisse enthält die Tabellenkategorie Spannungs-Dehnungs-Berechnung neue Unterkategorien.

Diese Kategorien mit den jeweiligen Tabellenblättern sind in folgenden Kapiteln beschrieben:

  • Übersicht
  • Spannungen an Stäben/Flächen/Volumen
  • Spannungen in Liniennähten
  • Spannungen an Repräsentanten (sofern festgelegt)
  • Dehnungen an Flächen/Volumen
  • Spannungsschwingbreiten an Stäben/Flächen/Volumen
  • Spannungsschwingbreiten an Liniennähten
  • Spannungsschwingbreiten an Repräsentanten (sofern festgelegt)
  • Maßgebende Ergebnisse

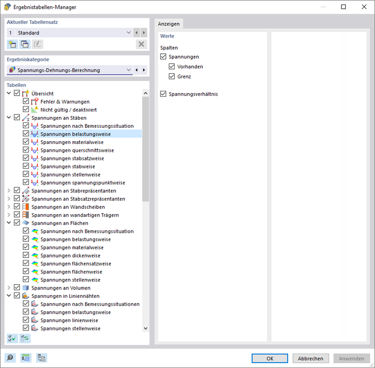
Ergebnistabellen-Manager

Mit der Schaltfläche Ergebnistabellen-Manager öffnen Sie den Dialog 'Ergebnistabellen-Manager'. Dort können Sie steuern, welche Tabellen und Register angezeigt werden.

Schaltflächen in Tabellen-Symbolleiste

In der Symbolleiste der Ergebnistabellen stehen Schaltflächen zur Verfügung, die Sie für die Anzeige und Auswertung der Ergebnisse nutzen können.

Schaltfläche Funktion
Auswählen einzeln Ermöglicht die Auswahl eines Objekts im Arbeitsfenster, um dessen Ergebnisse in Tabelle anzuzeigen
Nachweisdetails Ruft den Dialog Ergebnisdetails auf
Diagramm im Schnitt Ruft den Dialog Spannungsverläufe im Querschnitt auf
Info Öffnet den Dialog 'Informationen über Material' mit Materialkennwerten
Querschnittsinformationen Ruft den Dialog 'Informationen über Querschnitt' mit Querschnittskennwerten auf
Ergebnisverläufe Ruft den Dialog Ergebnisverläufe auf