172x
000516
4. Juni 2024

Grafikausdruck

Das Add-On Spannungs-Dehnungs-Berechnung ist vollständig in RFEM oder RSTAB integriert. Daher können Sie alle aus dem Hauptprogramm bekannten Möglichkeiten nutzen, um die grafischen Ergebnisse der Spannungen, Spannungsverhältnisse und Dehnungen zu dokumentieren. Das allgemeine Vorgehen zur Aufbereitung von Grafiken für den Ausdruck ist im Kapitel Grafiken des RFEM-Handbuchs beschrieben.

Grafiken des Arbeitsfensters

Im Kapitel Grafik für Spannungs-Dehnungs-Berechnung werden alle Ergebnisarten vorgestellt, die für Stäbe, Flächen, Linienschweißverbindungen und Volumen grafisch verfügbar sind. Sie können die aktuelle Ansicht über die Druckfunktion direkt ausdrucken oder in das Ausdruckprotokoll übergeben.

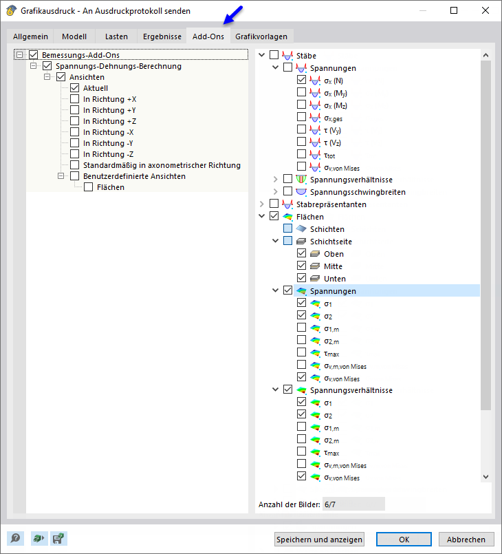
Nehmen Sie im Dialog 'Grafikausdruck' wie gewohnt die Druckeinstellungen für das Bild vor.

Falls Sie in der Kategorie 'Welche Fenster' die Option Mehrfachdruck aktivieren, können Sie im Register 'Add-Ons' die Vorgaben für das Drucken mehrerer Fenster oder den Seriendruck von Grafiken treffen (siehe Kapitel Mehrfachdruck verwenden des RFEM-Handbuchs). Die Grafiken werden im Ausdruckprotokoll dann bei den Ergebnissen der Spannungs-Dehnungs-Berechnung einsortiert.

Ergebnisdetails und Ergebnisverläufe

Auch in den Dialogen für die Ergebnisdetails, die Spannungsverläufe im Querschnitt, die Ergebnisverläufe im Flächenpunkt und die Ergebnisverläufe von Stäben oder Ergebnisschnitten stehen Funktionen zur Verfügung, die Ihnen das Drucken der Grafiken ermöglichen.

Wichtig

Die Grafiken der Ergebnisdetails und der Ergebnisverläufe werden nach einer Neuberechnung nicht aktualisiert; sie stellen Momentaufnahmen dar.

Übergeordnetes Kapitel