2916x
000331
6.2.2024

Zatěžovací stavy modální analýzy

Modální analýza je založena na zatěžovacím stavu, kterému je přidělen typ analýzy Modální analýza. Pro model lze použít více zatěžovacích stavů modální analýzy.

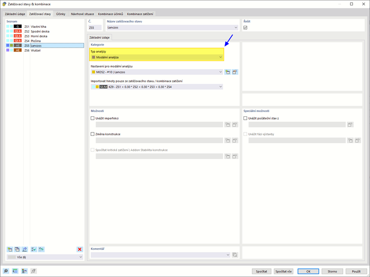
Na záložce Zatěžovací stavy dialogu 'Zatěžovací stavy a kombinace' můžete přiřadit typy analýz a nastavit další parametry. Proveďte to tak, že vlevo ve 'seznamu' vyberete zatěžovací stav.

Kategorie

V této části je třeba provést základní nastavení pro dynamickou analýzu zatěžovacího stavu.

Typ analýzy

Pokud je v základních údajích modelu aktivována doplňková aplikace 'Modální analýza', je v seznamu k dispozici volba Modální analýza. Tento typ analýzy přiřaďte každému zatěžovacímu stavu, pro který má být proveden dynamický výpočet.

Informace

Modální analýza je zařazena do kategorie 'Zemětřesní vlivy' (AE).

Nastavení modální analýzy

Vyberte v seznamu 'Nastavení modální analýzy' (MOS), podle jakých předpisů má být zatěžovací stav vyšetřován. Jedná se například o metodu vlastních čísel, nastavení hmotnostní matice nebo přeměnu hmot. Tyto parametry jsou popsány v kapitole Nastavení modální analýzy.

Pomocí tlačítka Nový můžete přidat nová nastavení modální analýzy, pomocí tlačítka Úpravy upravit vybrané nastavení.

Hmoty pouze z převzatého zatěžovacího stavu/kombinace zatěžovacích stavů

V seznamu definovaných zatěžovacích stavů a kombinací zvolte, jaké zatížení má být v modální analýze považováno za hmotu. Obrázek Převzetí hmot z zatěžovacího stavu znázorňuje, jak můžete zatížení zatěžovacího stavu "Vlastní tíha" zařadit pro dynamický zatěžovací stav.

Vlastní tíha

Tato část je viditelná pouze tehdy, pokud chcete zohlednit hmoty přímo ze stejného zatěžovacího stavu modální analýzy (viz obrázek Zatěžovací stav typu 'Modální analýza' pro přímé převzetí zatížení ). Účinek je analogický funkci, jak je popsána v části Vlastní tíha manuálu RFEM pro zatěžovací stav statické analýzy.

Možnosti

Pokud aktivujete zaškrtávací pole 'Zohlednit imperfekci', můžete v seznamu vybrat případ imperfekce, který má být v kombinaci s daným zatěžovacím stavem použit v modální analýze. Funkce případu imperfekce jsou popsány v kapitole Zohlednění imperfekce a v kapitole Případy imperfekce manuálu RFEM. Pomocí tlačítka Nový můžete vytvořit nový případ imperfekce.

Zaškrtávací pole 'Modifikace struktury' umožňuje v zatěžovacím stavu zohlednit úpravy tuhosti nebo zvláštní zacházení s nelinearitami. Tyto funkce jsou popsány v kapitole Modifikace struktury. Vyberte v seznamu modifikaci struktury nebo vytvořte nový typ modifikace pomocí tlačítka Nový .

Speciální možnosti

Pokud aktivujete zaškrtávací pole 'Zohlednit počáteční stav z', můžete v seznamu vybrat zatěžovací stav, jehož tuhosti budou tvořit výchozí stav pro modální analýzu zvoleného zatěžovacího stavu.

Tlačítko Úpravy vedle seznamu vyvolá dialog 'Nastavení počátečního stavu'. Zde specifikujte, jaký 'Typ počátečního stavu' se používá. Aktuálně je k dispozici pouze typ 'Tuhost'.

V kapitole Počáteční stav - Zohlednění najdete další vysvětlení a příklad toho, jak výpadkové prvky ovlivňují modální analýzu.

Důležité

Modální analýza představuje dynamickou analýzu na linéárizovaném systému: Nelineární efekty, které se mohou v průběhu výpočtu objevit, nejsou zachyceny. Pokud je potřeba v analýze přibližně zohlednit například výpadkové tahové tyče nebo nelineárně působící klouby, můžete vytvořit Modifikace struktury nebo zohlednit tuhosti použitím Počáteční stav - Zohlednění. Vždy je však potřeba zvážit, zda je tato snaha nutná vzhledem ke konkrétnímu modelu.