2743x
004749
2. Oktober 2020

Einstellung der Farben der benutzerdefinierte Sichtbarkeiten

Wie kann man die Farben der benutzerdefinierte Sichtbarkeiten für den Bildschirm und das Ausdruckprotokoll ändern?


Antwort:

Die Farben der benutzerdefinierte Sichtbarkeiten für den Bildschirm können im Panel eingestellt werden. Hierzu ist mit einem Doppelklick auf den zu ändernden Eintrag im Panel der Dialog "Farbe" zu öffnen, in dem die gewünschte Farbe ausgewählt werden kann (Bild 1). Die Einstellungen im Panel wirken sich nur auf den Bildschirm und nicht auf das Ausdruckprotokoll aus.

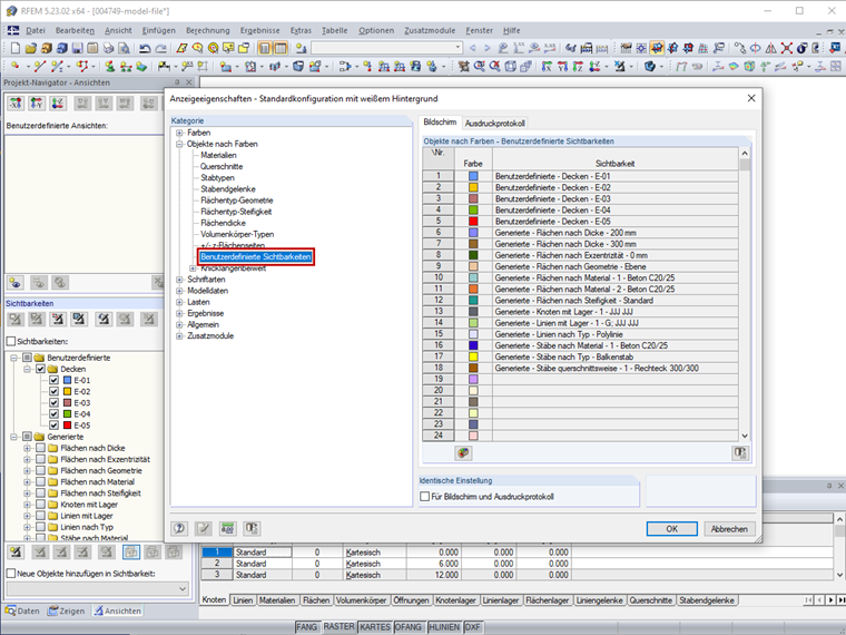
Die Farbe der benutzerdefinierte Sichtbarkeiten kann auch in den Anzeigeeigenschaften eingestellt werden. Der Dialog kann über Menü "Optionen" → "Anzeigeeigenschaften" → "Bearbeiten" oder über das Kontextmenü aufgerufen werden. Die Farbeinstellung für benutzerdefinierte Sichtbarkeiten können in der Kategorie "Objekte nach Farben" → "Benutzerdefinierte Sichtbarkeiten" getrennt für den Bildschirm und das Ausdruckprotokoll vorgenommen werden (Bild 2).

Wie man identische Einstellungen für den Bildschirm und das Ausdruckprotokoll vornimmt, wird im untenstehenden Link erläutert.

Im Video wird zunächst gezeigt, wie die Farbe der Sichtbarkeit "E-05" für den Bildschirm im Panel geändert wird. Danach wird gezeigt, wie die Farbe der Sichtbarkeit "E-05" für das Ausdruckprotokoll geändert wird.


Autor

Frau von Bloh bietet im Kundensupport Hilfestellung für unsere Anwender und ist zudem für die Entwicklung des Programms RSECTION sowie für den Stahl- und Aluminiumbau zuständig.

Links


;