683x
005768
4. September 2024

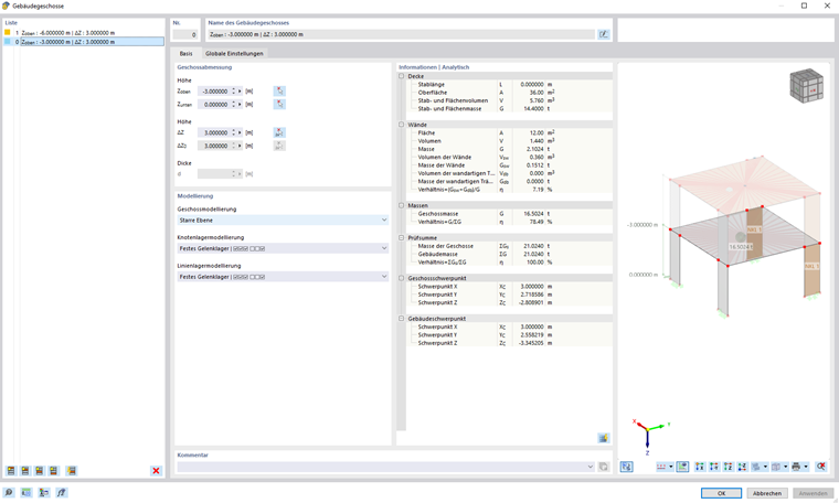
Geschossmodellierung Starre Ebene

Die Geschossmodellierung 'Starre Ebene' erzeugt wie in den vorhergehenden Kapiteln bereits beschrieben eine Starre Ebene aus Knotenkopplungen in jedem definierten Geschoss. Die Decke wird hierfür in Deckensätze zerlegt. Alle im vorigen Kapitel erläuterten Ausgaben werden insofern sich die Werte bei der starren Ebene nicht ändern nicht weiter erläutert.

Bevor die Ergebnisse erläutert werden, wird noch die Aufteilung der Steifigkeiten anhand dieses Beispiels erläutert. Das Modell welches hier erneut heruntergeladen werden kann ist identisch zu dem Beispiel des vorigen Kapitels. Der einzige Unterschied ist hier die 'starre Ebene' in der Geschossmodellierung.

Wie im Kapitel Gebäudegeschosse dieses Handbuchs bereits erläutert, kann die Knoten- und Linienlagermodellierung einen großen Einfluss auf die Ergebnisse haben.

Zur Veranschaulichung wird bei dem Referenzmodell die Ergebnisse aus der Linienlagermodellierung 'Festes Gelenklager' den Ergebnissen aus der Berechnung 'Elastische Wand | Gelenk-Gelenk' gegenübergestellt.

Wenn Geschosse mit Starrer- und/oder Nachgiebiger-Ebene definiert wurden, wird hierzu automatisch eine Sichtbarkeit angelegt.

Info

Die Beschreibung ist noch in Arbeit.

Übergeordnetes Kapitel