1346x
000707
8. Januar 2024

Bauzustände kombinieren

Eine Kombination von Bauzuständen kann erforderlich sein, wenn Sie beispielsweise gleichzeitige oder überschneidende Bauabläufe abbilden möchten, bei denen Teilmodelle zu berücksichtigen sind und eine lineare Überlagerung der Ergebnisse nicht korrekt wäre.

Im Dialog Lastfälle und Kombinationen können Sie derartige Situationen normgerecht mit Lastfaktoren berücksichtigen und Bemessungssituationen erzeugen, die sämtliche Konstellationen zur Nachweisführung erfassen.

Kombinationsassistent

Kombinationen können automatisch erzeugt werden; dazu muss der Kombinationsassistent aktiviert sein. Die entsprechende Programmeinstellung können Sie in den Basisangaben des Modells sowie im Dialog 'Lastfälle und Kombinationen' → Register 'Basis' vornehmen.

Mehr Informationen zur Nutzung des Kombinationsassistenten finden Sie im Kapitel Kombinationsassistenten des RFEM Handbuchs.

Einstellungen bearbeiten

Den Dialog 'Kombinationsassistent bearbeiten' können Sie über den Navigator - Daten → 'Lastfälle und Kombinationen' → 'Kombinationsassistenten' oder die Menüleiste → 'Lastfälle und Kombinationen' → 'Kombinationsassistenten' aufrufen.

Wenn Sie die Option 'Anfangszustand berücksichtigen' aktivieren, wird das Register 'Anfangszustand' verfügbar. Dort können Sie einen Lastfall auswählen, dessen Verformungen die Ausgangslage für die gebildeten Kombinationen darstellen sollen.

Sie können zusätzlich die Option 'Gleiche Kombinationen ohne Anfangszustand generieren' nutzen, um Lastkombinationen sowohl mit als auch ohne Berücksichtigung der Bauzustände zu erzeugen. Bei aktiviertem Kontrollfeld wird so die doppelte Anzahl von Lastkombinationen erzeugt.

Kombinationen prüfen

Für jeden Bauzustand werden automatisch Einwirkungskombinationen erzeugt; aus den Einwirkungskombinationen wiederum werden Lastkombinationen der jeweiligen Bemessungssituation erzeugt. Im Dialog 'Lastfälle und Kombinationen' können Sie alle automatisch erzeugte Kombinationen in den entsprechenden Registern überprüfen.

Manuell kombinieren

Zur manuellen Kombination von Lasten – alternativ oder zusätzlich zum Kombinationsassistenten – erzeugen Sie im Register 'Lastkombinationen' ein neues Element in der Liste. Nutzen Sie dazu die Schaltfläche Neu am Ende der Liste. Im Abschnitt 'Spezielle Optionen' können Sie passende Einstellungen treffen:

Anfangszustand berücksichtigen aus

In der Liste können Sie den zugrundeliegenden Spannungs- und Dehnungszustand auswählen. Für eine klassische Situation ist dies der vorherige Bauzustand. Falls keine Auswahlmöglichkeit besteht, legen Sie zunächst den Bauzustand fest, der berücksichtigt werden soll.

Bauzustand berücksichtigen

Legen Sie über die Liste fest, welcher strukturseitige Bauzustand berücksichtigt werden soll. Etwaige Hilfskombinationen müssen Sie gegebenenfalls manuell erzeugen.

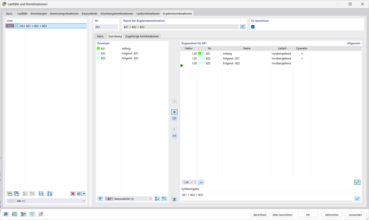
Ergebnisse kombinieren

Zur Kombination von Ergebnissen erzeugen Sie im Dialog 'Lastfälle und Kombinationen' → Register 'Ergebniskombinationen' ein neues Element in der Liste; anschließend ordnen Sie die relevanten Bauzustände zu.

Übergeordnetes Kapitel