1021x
000460
22.2.2024

Sady prutů

Pro posouzení konstrukčních prvků lze použít pruty a sady prutů. Zatímco použití prutů pro posouzení průřezů je obvykle dostačující, správné posouzení stability často vyžaduje sady prutů. Manuál RFEM popisuje v kapitole sady prutů vytváření a vlastnosti sad prutů V této kapitole vysvětlíme jejich význam pro posouzení dřevěných konstrukcí.

Použití sad prutů

Pro správné stanovení kritického zatížení pro analýzu klopení nebo pro zohlednění celé délky konstrukčního prvku jako účinné délky je pro stabilitní analýzu zapotřebí sada prutů. U prutů se zohledňuje pouze jednotlivá délka prutu; posouzení příčného nosníku dílce je možné pouze u sad prutů. Uzly mezi pruty sady prutů lze v dialogu vzpěrné délky považovat za mezilehlé uzly.

Informace

Použít sadu prutů, aby se při posouzení zohlednilo několik prutů jako jeden prut. Prut však nemusí být nutně rozdělen v uzlu. Uzly lze také vytvořit na prutu # extbookmark @ 002181 @ manual|options|bez dělení hole #.

V addonech lze posuzovat pouze sadu prutů typu 'Sada prutů ', nikoli sadu prutů typu' Skupina prutů '.

Buď prut, nebo sada prutů

Pruty, které jsou součástí sady prutů, lze posuzovat buď jako pruty, nebo pomocí sady prutů. Abychom se vyhnuli protichůdným zadáním a výsledkům, při posouzení sad prutů se příslušné pruty automaticky deaktivují. Při posouzení prutů se příslušné sady prutů automaticky deaktivují.
Ve výsledkové tabulce Neplatné/deaktivované se zobrazí hlášení pro všechny pruty vybrané pro posouzení, které byly posouzeny sadou prutů, a proto jsou deaktivovány (viz kapitola s tabulkou výsledků # extbookmark @ 000462 @ manual|not-valid-deaktivován|Neplatné/deaktivované #. Pokud sady prutů nejsou posouzeny, zobrazí se také hlášení.

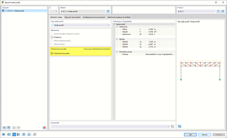
Přiřazení vlastností posouzení

Posuzovaným sadám prutů lze přiřadit stejné konfigurace a typy posouzení dřeva jako prutům. Pokud jsou sadě prutů přiřazeny vlastnosti pro posouzení, obdrží všechny pruty v nich obsažené vlastnost posouzení 'U sad prutů vyšší úrovně' a příslušné záložky se pro prut nezobrazí.

č.

  1. /#

Pokud jste dosud nepřiřadili žádnou sadu prutů, můžete pomocí tlačítka Nový ve vlastnostech prutu vytvořit novou sadu prutů.

Nadřazená kapitola